1. 概述:
将一个具体类的实例化交给一个静态工厂方法来执行,它不属于GOF的23种设计模式,但现实中却经常会用到
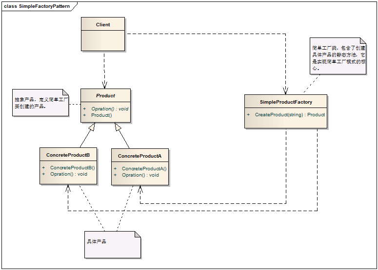
2. 模式中的角色
2.1 工厂类(Simple Factory): 只包含了创建具体类的静态方法。
2.2 抽象产品(Product):定义简单工厂中要返回的产品。
2.3 具体产品(ConcreteProduct):具体产品。
3. 模式解读
3.1 简单工厂模式的一般化类图

3.2 简单工厂模式的代码实现
/// <summary>
/// 简单工厂类,用sealed修饰,
/// </summary>
public class SimpleProductFactory
{
/// <summary>
/// 使用静态方法,根据传入的参数来指定要实例化哪一种产品
/// </summary>
/// <param name="productType"></param>
/// <returns></returns>
public static Product CreateProduct(string productType)
{
Product product = null;
switch (productType)
{
case "A":
product = new ConcreteProductA();
break;
case "B":
product = new ConcreteProductB();
break;
}
return product;
}
}
/// <summary>
/// 抽象产品
/// </summary>
public abstract class Product
{
public Product()
{ }
public abstract void Opration();
}
/// <summary>
/// 具体产品 A
/// </summary>
public class ConcreteProductA : Product
{
public ConcreteProductA() { }
public override void Opration()
{
// 产品A
}
}
/// <summary>
/// 具体产品 B
/// </summary>
public class ConcreteProductB : Product
{
public ConcreteProductB() { }
public override void Opration()
{
//产品B
}
}
4. 模式总结
4.1 优点:
4.1.1 职责单一,实现简单,且实现了客户端代码与具体实现的解耦。
4.1.2 工厂类是整个模式的关键.包含了必要的逻辑判断,根据外界给定的信息,决定究竟应该创建哪个具体类的对象.
4.1.3 通过使用工厂类,外界可以从直接创建具体产品对象的尴尬局面摆脱出来,仅仅需要负责“消费”对象就可以了。而不必管这些对象究竟如何创建及如何组织的.
4.1.4 明确了各自的职责和权利,有利于整个软件体系结构的优化。
4.2 缺点:
4.2.1 由于工厂类集中了所有实例的创建逻辑,违反了高内聚责任分配原则,将全部创建逻辑集中到了一个工厂类中;它所能创建的类只能是事先考虑到的,如果需要添加新的类,则就需要改变工厂类了。因此它是违背开放封闭原则的。
4.2.2 当系统中的具体产品类不断增多时候,可能会出现要求工厂类根据不同条件创建不同实例的需求.这种对条件的判断和对具体产品类型的判断交错在一起,很难避免模块功能的蔓延,对系统的维护和扩展非常不利;
注:这些缺点在工厂方法模式中得到了一定的克服。
4.3 使用场景:
4.3.1 工厂类负责创建的对象比较少;
4.3.2 客户只知道传入工厂类的参数,对于如何创建对象(逻辑)不关心;
4.3.3 由于简单工厂很容易违反高内聚责任分配原则,因此一般只在很简单的情况下应用。
以上就是本文的全部内容,希望能给大家一个参考,也希望大家多多支持脚本之家。