好的架构不是设计出来的,而是进化而来的!本文是一位学习iOS开发者根据多年的经验总结了iOS工程结构,稳重总结了在开发iOS项目中工程实践,非常实用,推荐过来,一起来看看吧,希望对大家有所帮助

写在前面
从2011年底开始学习iOS开发,到现在也已经快3年了,虽然中途没有一直进行iOS的开发(总是在Android和iOS间切换),但始终没有离开,而我现在的工作也一样,在iOS和Android间来回游走,正如我博客的slogan一样,“In Android&iOS”。其实对我来说,两个平台没有绝对的好坏,我都喜欢、我都热爱。有人会说,同样的产品在不同平台做两次不会觉得厌烦吗?这个问题我会给出肯定的回答,不会!因为如果你真的喜欢你所做的产品,做多少次都不会觉得烦,每一次的复盘都是一次改进的过程,很多创新都是在重复的工作中产生的。在技术层面,同一套思想用不同的技术来实现,本身就是一个加强对不同平台技术巩固和理解的过程,技术本来就是来承载和表现业务的,在实现业务的过程中加强对业务的理解、实现对业务的创新,这或许也就是堆代码和写程序的区别吧!^_^
我的iOS工程结构
接下来,我就简单介绍下我做iOS项目时使用的工程结构。首先要说的是,这只是我的工程结构,并不是规范,或许它存在很多问题和不规范的地方,我只是把它分享出来,给大家提供一个参考,也希望收到大家的一些反馈来帮助我改进!
项目结构
下图是我做iOS项目的一个常用工程结构,整体模式还是按照MVC的结构,只是在每一层做了一些细分处理,下面就简单介绍下。

iOS工程中没有像Java那样非常严格的分包机制,不过在iOS工程中我们也可以通过Group的方式在工程中实现逻辑分包,这样更有利于我们组织和管理代码,使工程结构更清晰和易于理解。在我的工程结构中,主要有如下group:
Application:这个group中放的是AppDelegate和一些系统常量及系统配置文件;
Base:一些基本父类,包括父ViewController和一些公用顶层自定义父类,其他模块的类一般都继承自这里的一些类;
Controller:系统控制层,放置ViewController,均继承于Group Base中的BaseViewController或BaseTableViewController;
View:系统中视图层,由于我比较喜欢通过代码实现界面,所以这里放的都是继承于UIView的视图,我将视图从ViewController中分离出来全部放在这里,这样能保持ViewController的精简;
Model:系统中的实体,通过类来描述系统中的一些角色和业务,同时包含对应这些角色和业务的处理逻辑;
Handler:系统业务逻辑层,负责处理系统复杂业务逻辑,上层调用者是ViewController;
Storage:简单数据存储,主要是一些键值对存储及系统外部文件的存取,包括对NSUserDefault和plist存取的封装;
Network:网络处理层(RTHttpClient),封装了基于AFNetworking的网络处理层,通过block实现处理结果的回调,上层调用者是Handler层;
Database:数据层,封装基于FMDB的sqlite数据库存取和管理(RTDatabaseHelper),对外提供基于Model层对象的调用接口,封装对数据的存储过程。
Utils:系统工具类(AppUtils),主要放置一些系统常用工具类;
Categories:类别,对现有系统类和自定义类的扩展;
Resource:资源库,包括图片,plist文件等;
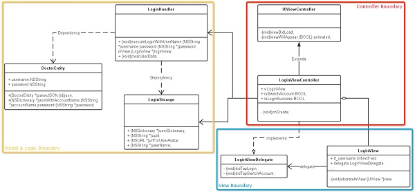
以上是对我的工程结构中各个group的介绍,通过以下登录模块的系统类图,可以比较直观的看到这种工程结构的全貌。

整体来看分为三大块,黄色区域的模型和业务逻辑层(M),蓝色区域的视图层(V),红色区域的视图控制器层(C),其中,黄色区域实现了对业务逻辑和数据处理的封装,对应他们的上层ViewController,可以实现非常简单的接口调用,将业务复杂性从ViewController中抽离出来,通过模块化的方式,保证ViewController的可读性和可维护性。
保持ViewController简单
往往大家都会抱怨iOS中ViewController写着写着就会越来越臃肿,那时因为随着业务的复杂,功能的增多,所有的逻辑都包含在ViewController中,还包括一些诸如UITableViewDatasource的代理方法,使得ViewController臃肿不堪,可维护性极低,耦合性也很高,为了使ViewController能更简单,便于维护和后续的开发,给ViewController瘦身就显得尤为必要,我的做法主要有三个方面。
1、View视图与ViewController分离
如果你用Storyboard或者xib这是当然的,我比较喜欢手写代码,所以不在ViewController里面嵌入过多的View层代码是保证ViewController简单的方法之一,那么,可以将View部分的代码单独封装到一个继承自UIView的子类当中,然后通过自定义Delegate实现View与ViewController的通信。
2、业务逻辑与ViewController分离
将网络请求处理和复杂的业务逻辑以及数据的存取工作单独放到Handler层,对ViewController只暴露简单的调用接口和通过block或delegate实现的回调,这样不仅能使我们的工程模块化,也能大大降低ViewController的复杂性,就不会出现既包括网络处理又包括数据处理的冗长的ViewController代码了。Handler通过block或delegate将处理完的结果回调给ViewController,ViewController再将结果与View视图层相关联处理,这样就真正起到了MVC的作用,整体原则就是,让ViewController只关系和负责处理与它相关的事。
在BaseHandler.h中可以定义一些简单的业务处理规则:
- #import <Foundation/Foundation.h>
- /** * Handler处理完成后调用的Block
- */ typedef void (^CompleteBlock)();
- /**
- * Handler处理成功时调用的Block */
- typedef void (^SuccessBlock)(id obj);
- /** * Handler处理失败时调用的Block
- */ typedef void (^FailedBlock)(id obj);
- @interface BaseHandler : NSObject
- /**
- * 获取请求URL *
- * @param path * @return 拼装好的URL
- */ + (NSString *)requestUrlWithPath:(NSString *)path;
- @end
在LoginHandler中就可以定义对LoginViewController暴露的调用接口,在LoginHandler中封装负责的网络处理和业务处理逻辑,对LoginViewcontroller来说,只需要调用这个方法并传入对应的UserEntity实体对象和处理成功和失败状态下的回调block就可以了。
- #import "BaseHandler.h" #import "UserEntity.h"
- @interface LoginHandler : BaseHandler
- /**
- * 用户登录业务逻辑处理 *
- * @param user * @param success
- * @param failed */
- - (void)executeLoginTaskWithUser:(UserEntity *)user success:(SuccessBlock)success failed:(FailedBlock)failed;
- @end
3、Datasource或Delegate与ViewController分离
在iOS开发中经常用到的UITableView包含了一系列的代理方法,这些方法往往也是使得ViewController变长变复杂的元凶之一,那么,将这些Datasource或Delegate分离出来也是行之有效的方法之一,例如,通过自定义Datasource类(实现UITableViewDatasource协议)来将跟UITableView相关的数据源处理代理方法都集中到一个特定的类当中,ViewController只需要设置这个自定义数据源类给UITableView,然后其他的就都可以交给自定义数据源类去处理了。
我参考了Lighter View Controllers上的介绍改进了一个BaseTableViewProtocol,基本上常用的一些场景是可以使用的,不过这个还得不断优化以适应更多的场景,具体的代码我放在Github上了,感兴趣的同学可以去看看,使用方法可以参考上面链接中的介绍,基本类似,我的改进主要是支持对多section的适用。
BaseTableViewProtocol.h
BaseTableViewProtocol.m
写在最后
以上是我在开发iOS项目中的一些总结和工程实践,其中肯定还是存在很多问题的,我也在不断寻求改进的方法,也欢迎各路高手给我提出意见和建议。关于这个工程结构的一个简单事例我放在我的Github上了,感兴趣的同学可以去看看RTLibrary-ios。