前言:
最近工作上遇到个问题,项目开发过程中,开发代码可以通过svn来版本控制,但数据库又该如何来管理呢?多个人接触数据库,当对表、字段或数据修改后,又怎么来同步呢?经过苦寻,发现了个叫flyway的开源项目:http://flywaydb.org/ ,java编写,官方的介绍就是我的初衷,岂能不心动?
官网是英文的,查了下居然没有中文文档,难道没有中国人用?
慢慢看了下官方文档,试着做了下,一次成功!(离开电脑,蹦达几下,继续坐回电脑)
自己写个小教程吧
1、将flyway-core-2.3.jar放到项目lib中,下载地址:http://flywaydb.org/getstarted/download.html
2、在src目录下建立保存sql版本文件的路径:src/db/migration,flyway默认查找路径,可以改,但没必要。

3、在sql版本文件路径中增加sql文件,命名规则,如:V1__2014_4_13.sql ,V开头+版本号+双下划线+描述,描述中可以有下划线,后缀为sql。别问能不能修改这个规则,否则,我咬你。
4、增加flyway的java类,有命令行工具,但还是java类用起来方便,如下:
package com.cms.flyway;
import java.io.IOException;
import java.util.Properties;
import com.googlecode.flyway.core.Flyway;
public class FlywayApp {
// 读取数据库配置参数
private static Properties config = new Properties();
static {
try {
config.load(Thread.currentThread().getContextClassLoader().getResourceAsStream("activerecord.properties"));
} catch (IOException e) {
e.printStackTrace();
}
}
// 执行数据库版本升级
public static void migration() {
// Create the Flyway instance
Flyway flyway = new Flyway();
// Point it to the database
flyway.setDataSource(config.getProperty("com.et.ar.ActiveRecordBase.url"), config.getProperty("com.et.ar.ActiveRecordBase.username"), config.getProperty("com.et.ar.ActiveRecordBase.password"));
flyway.setInitOnMigrate(true);
// Start the migration
flyway.migrate();
}
}
5、在服务器启动的时候或者定时器 执行该类的migration()方法即可。
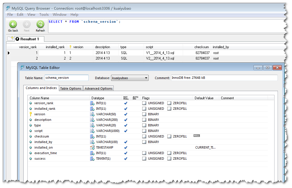
6、第一次执行会生成一个专门存放数据库schema_version的表

7、以后数据库有了新的改动,导出新版本sql文件(如:mysqldump -u -p databasename>/xx.sql)改为新版本命名文件放到db.migration路径下,flyway会自动帮你更新数据库版本的。