MobaXterm是什么?如何使用MobaXterm?MobaXterm一款强大好用的远程终端登录利器,之前操作远端服务器一直使用的是XShell和Xftp,后来偶得一神器MobaXterm,能同时支持这二者的功能,我果断地放弃了它们而选择了MobaXterm。那么,MobaXterm怎么用呢?下面简单介绍一下如何使用MobaXterm,给大家做一个参考。

SSH终端工具MobaXterm Professional Edition v21.4 安装破解版(附注册文件+教程)

MobaXterm使用图文教程
1、下载MobaXterm
进到MobaXterm的官网,我们可以看到,官网为我们提供了两种形式的MobaXterm,一种是便携版,一种是安装版,我个人比较喜欢便携版,当切换工作机时,ssh记录等一些信息能够附带的拷贝过去。

2、安装打开MobaXterm
下载完成之后解压出来的目录是这样式的,版本的不同文件结构可能也会不同, 双击MobaXterm_Personal_9.4.exe即可打开软件,软件启动之后界面如图:


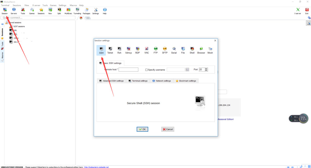
3、建立SSH连接到一台服务器
点击左上角的Session新建一个会话,在会话对话框中点击SSH,切换到SSH参数页。remote host填写远端服务器的地址,Specify username填写用户名,port填写端口,点击OK就可以登录到远端服务器了。

4、终端服务
连上远端服务器之后,便可以通过shell命令来操作我们的服务器了,比如ls列出当前目录下的所有文件,MobaXterm自带一套彩色的配置,这是我喜欢它的原因之一

5、sftp服务
终端操作只是我们平常管理服务器的一部分,还有很多什么我们需要从服务器下载文件或者是上传文件到服务器,尤其是上传文件,在部署工程的时候是很有必要的。当我们连接上服务器之后,可以看到右侧中部多了一个菜单项sftp,点击它默认列出了家目录下所有文件

6、上传下载文件
上传文件:直接将要上传的文件拖拽到sftp面板就可以了
下载文件:在sftp面板选中想要下载的文件,右键download
其他操作:如新建文件夹什么的,右键面板空白处便可以找到



7、对服务器的日常的操作主要就是围绕这么两项在进行了,怎么样,有没有很简单?赶紧试一试吧
教程结束,以上就是关于mobaxterm怎么使用?MobaXterm使用图文教程的全部内容,希望对大家有所帮助!更多精彩,尽在脚本之家网站!