利用VBA代码可以在excel中制作了一份通讯录,具体该怎么实现呢?下面我们就来看看详细的教程。

1、打开一个空白的Excel文件。

2、点击界面上方的“宏”按钮。

3、写入VBA代码的名称“通讯录”,然后点击创建。

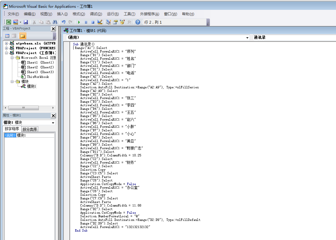
4、写入制作通讯录的VBA代码。主要利用“Type:=xlFillSeries”、“Range”和“ActiveCell.FormulaR1C1”。

5、点击插入一个按钮控件。

6、将代码指定至按钮控件上。

7、点击一次按钮控件,通讯录就自动制作完成了。

8、大家还可以根据自身的需要修改代码,用以生成不同的通讯录类型。
以上就是利用VBA代码在excel中制作了一份通讯录的技巧,希望大家喜欢,请继续关注脚本之家。
相关推荐: