Android Studio 3.6 正式版终于发布了,快来围观,点击查看。
简介
Smali是用于Dalvik(Android虚拟机)的反汇编程序实现,汇编工具(将Smali代码汇编为dex文件)为smali.jar,与之对应的baksmali.jar则是反汇编程序(下载地址),官方所说的基于Jasmin/dedexer语法,实际根不知道是什么鬼……
Smali支持注解、调试信息、行数信息等基本Java的基本特性,可以说是很接近Java编译在JVM上的中间语言了,一般用来做Android程序的逆向工程,还可以。。搞搞小名堂
个人认为Smali只是用于做反汇编的一种语言实现,如果可以,自己也能定义一套这样的语言,实现反汇编的效果
好了,下面看下正文。
以前在Android Studio中调试 smali 还是非常麻烦的时候,配置不好就是
Error running Smali: Unable to open debugger port (localhost:8700): java.io.IOException "handshake failed - connection prematurally closed
目前最新版的 Android Studio 利用附加功能调试 smali 非常方便 ,操作步骤如下:
文中会用到工具及下载地址:
①、apktool.jar(目前最新版 v2.4.1),用于反编译smali,
下载地址: https://ibotpeaches.github.io/Apktool/
②、Android Studio (目前最新版本 3.6)用于Android开发调试IDE,
下载地址: https://developer.android.google.cn/studio/
③、smalidea-0.05.zip (目前最新版 0.05),AS 插件,用来给smali下断点,单步调试,
下载地址 https://bitbucket.org/JesusFreke/smali/downloads/
1. 先配置好Android Studio开发环境,这步就略去2. Android Studio中安装 smalidea 插件,先从官网下载 smalidea zip包,然后在 Android 中依次选择:
File --> Setting 将会弹出设置对话框

然后在设置对话框依次选择: Plugins --> <设置图标> --> Install Plugin from Disk...

在弹出选择对话框中,找到下载好的 smalidea 压缩包,选择ok即可

至此,插件安装就完成了,关闭 Android Studio
3. 用 apktool 反编译 apk
使用命令 : java.exe -jar apktool.jar d -f <xxxx.apk> -o <xxxx目录>
也可以直接使用 ApkTool 集成环境(如果反编译失败可以替换其中的 apktool.jar 至最新版):

在 反编译出来的 AndroidManifest.xml 的 application 节点添加 android:debuggable="true"
然后在 主 Activity 中加入 invoke-static {},Landroid/os/Debug;->waitForDebugger()V

重建且签名 apk

安装 重建后的 apk 到手机
(这步如果重新打包失败,可以安装原始包,把手机 root 配置/default.prop 的 ro.debuggable=1 开启全局调试。
然后用命令启动 Activiry : adb shell am start -D -n package属性的值/android:name属性的值 )
4. 将 反编译工程导入到 Android Studio

默认选择 Create project from existing sources ,一路 next ,最后点击 Finish 即可
用 Project 视图,在项目目录右键 --> Mark Directory as ... --> Sources root

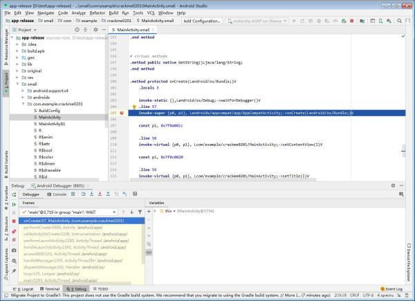
5. 展开 smali 目录选择刚才添加 waitForDebugger 代码的 smali 文件下一行下断点

6. 运行手机上安装的apk(apk会假死停在 waitForDebugger 代码处,等待调试器)。
7.在Android Studio选择附加

此时,已经 Attach 到进程中,可以快乐的调试了
