Android:BroadcastReceiver注册的方式分为两种:
静态注册
动态注册
1. 静态注册
在AndroidManifest.xml里通过标签声明
属性说明:
<receiver android:enabled=["true" | "false"] //此broadcastReceiver能否接收其他App的发出的广播 //默认值是由receiver中有无intent-filter决定的:如果有intent-filter,默认值为true,否则为false android:exported=["true" | "false"] android:icon="drawable resource" android:label="string resource" //继承BroadcastReceiver子类的类名 android:name=".mBroadcastReceiver" //具有相应权限的广播发送者发送的广播才能被此BroadcastReceiver所接收; android:permission="string" //BroadcastReceiver运行所处的进程 //默认为app的进程,可以指定独立的进程 //注:Android四大基本组件都可以通过此属性指定自己的独立进程 android:process="string" > //用于指定此广播接收器将接收的广播类型 //本示例中给出的是用于接收网络状态改变时发出的广播 <intent-filter> <action android:name="android.net.conn.CONNECTIVITY_CHANGE" /> </intent-filter> </receiver>
注册示例
<receiver
//此广播接收者类是mBroadcastReceiver
android:name=".mBroadcastReceiver" >
//用于接收网络状态改变时发出的广播
<intent-filter>
<action android:name="android.net.conn.CONNECTIVITY_CHANGE" />
</intent-filter>
</receiver>
当此App首次启动时,系统会自动实例化mBroadcastReceiver类,并注册到系统中。
2. 动态注册
在代码中通过调用Context的registerReceiver()方法进行动态注册BroadcastReceiver,具体代码如下:
@Override
protected void onResume(){
super.onResume();
//实例化BroadcastReceiver子类 & IntentFilter
mBroadcastReceiver mBroadcastReceiver = new mBroadcastReceiver();
IntentFilter intentFilter = new IntentFilter();
//设置接收广播的类型
intentFilter.addAction(android.net.conn.CONNECTIVITY_CHANGE);
//调用Context的registerReceiver()方法进行动态注册
registerReceiver(mBroadcastReceiver, intentFilter);
}
//注册广播后,要在相应位置记得销毁广播
//即在onPause() 中unregisterReceiver(mBroadcastReceiver)
//当此Activity实例化时,会动态将MyBroadcastReceiver注册到系统中
//当此Activity销毁时,动态注册的MyBroadcastReceiver将不再接收到相应的广播。
@Override
protected void onPause() {
super.onPause();
//销毁在onResume()方法中的广播
unregisterReceiver(mBroadcastReceiver);
}
}
3. 两种注册方式的区别

4. 特别注意
动态广播最好在Activity的onResume()注册、onPause()注销。
原因:
1.对于动态广播,有注册就必然得有注销,否则会导致内存泄露
重复注册、重复注销也不允许
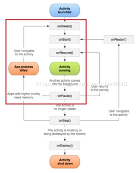
2.Activity生命周期如下:

Activity生命周期的方法是成对出现的:
- onCreate() & onDestory()
- onStart() & onStop()
- onResume() & onPause()
在onResume()注册、onPause()注销是因为onPause()在App死亡前一定会被执行,从而保证广播在App死亡前一定会被注销,从而防止内存泄露。
1.不在onCreate() & onDestory() 或 onStart() & onStop()注册、注销是因为:
当系统因为内存不足(优先级更高的应用需要内存,请看上图红框)要回收Activity占用的资源时,Activity在执行完onPause()方法后就会被销毁,有些生命周期方法onStop(),onDestory()就不会执行。当再回到此Activity时,是从onCreate方法开始执行。
2.假设我们将广播的注销放在onStop(),onDestory()方法里的话,有可能在Activity被销毁后还未执行onStop(),onDestory()方法,即广播仍还未注销,从而导致内存泄露。
3. 但是,onPause()一定会被执行,从而保证了广播在App死亡前一定会被注销,从而防止内存泄露。
感谢阅读,希望能帮助到大家,谢谢大家对本站的支持!