最近友鹏哟电脑显示效果出现问题,提示显卡驱动的故障。其实这只需要把显卡驱动更新了就可以了,下面小编就为大家带来显卡驱动更新详细图文教程。
显卡驱动怎么还原?显卡/网卡驱动还原教程一、显卡驱动故障现象
1,Windows系统运行起来会感觉到明显的卡机感觉,但不会死机。
2,玩游戏的时候感觉很不流畅甚至无法进入游戏。
3,运行PS或者视频处理软件时会出现运行超级慢的感觉!
4,有可能会出现莫名其妙的系统蓝屏事件。
如果你的电脑出现了上述的问题,就可以来考虑更新显卡驱动了。
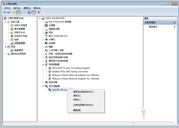
二、更新显卡驱动
方法一:系统内更新
1、首先打开自己电脑上面的“控制面板”,如下图

2、打开控制面板下的“设备管理器”

3、然后单击“显示适配器”,在右击,选择“更新驱动”,即可完成驱动更新,如下图

方法二:使用软件更新
1、下载安装驱动精灵

2、如果你的显卡驱动不是最新版本,驱动精灵上就会显示“您的设备有部分驱动程序可升级”,这个时候只要点击立即解决,驱动精灵就能自动帮你下载安装最新显卡驱动。

当然除了驱动精灵,还有很多驱动管理工具能够帮助我们更新驱动。正是有了这些工具,更新显卡驱动对电脑小白来说也不是什么太困难的事情。还不赶紧去试一下啊。