django是python语言快速实现web服务的大杀器,其开发效率可以非常的高!但因为秉承了语言的灵活性,django框架又太灵活,以至于想实现任何功能都有种“条条大路通罗马”的感觉。这么多种选择放在一起,如何分出高下?我想此时的场景下就两个标准:
1、相同的功能用最少的代码实现(代码少BUG也会少);
2、相对最易于理解,从而易于维护和扩展。书归正传,web服务允许用户输入,基本上要靠表单。而django对表单的支持力度非常大,我们用不着在浏览器端的html文件里写大量<form>代码,再到web端去匹配form里的id/name/value、验证规则,再与持久层数据库比较并做操作。我们需要完成的工作非常少,可以没有相似的重复代码。有些复杂的场景,会要求一个表单的内容存放到多张表里,本文将通过4个部分,阐述它的实现方法。
1、django基础表单的功能
定义一个表单非常简单,继承类django.forms.Form即可,例如:
class ProjectForm(forms.Form): name = forms.CharField(label='项目名称', max_length=20)
这个表单类可以生成HTML形式的form,可以从request.POST中解析form到ProjectForm类实例。怎么做到的呢?
看下django.forms.Form定义:
class Form(six.with_metaclass(DeclarativeFieldsMetaclass, BaseForm)): "A collection of Fields, plus their associated data." # This is a separate class from BaseForm in order to abstract the way # self.fields is specified. This class (Form) is the one that does the # fancy metaclass stuff purely for the semantic sugar -- it allows one # to define a form using declarative syntax. # BaseForm itself has no way of designating self.fields.
注释说得很清楚,Form这个类就是为了实现declarative syntax的,也就是说,继承了Form后,我们直观的表达ProjectForm里要有一个Field名叫name,不关心其语法实现,而通过Form多继承中的DeclarativeFieldsMetaclass语法糖,将会把name弄到类实例的self.fields里。
我们重点关注表单的BaseForm类,它实现了基本的逻辑。截选了一小段对接下来的陈述有意义的代码,做一个简单的注释。
class BaseForm(object):
def __init__(self, data=None, files=None, auto_id='id_%s', prefix=None,
initial=None, error_class=ErrorList, label_suffix=None,
empty_permitted=False, field_order=None, use_required_attribute=None):
#data参数用于接收request.POST字典,如果是GET方法就不传
self.data = data or {}
#files用于接收request.FILES,也就是处理上传文件
self.files = files or {}
#本篇文章的重点在于多个表单集成到一个form中,此时为防止有同名的field,需要加prefix前缀
if prefix is not None:
self.prefix = prefix
#GET显示表单时,如果要显示初始值,请用initial参数
self.initial = initial or {}
#模板中显示{{form}}时,默认是以<table></table>显示的
def __str__(self):
return self.as_table()
#如果模板中不想写重复代码,只以固定的格式来显示每一个field,那么就用{% for field, val in form %}来遍历处理吧
def __iter__(self):
for name in self.fields:
yield self[name]
#如果传入了prefix参数,html中每个field的name和id里都会加上prefix前缀
def add_prefix(self, field_name):
return '%s-%s' % (self.prefix, field_name) if self.prefix else field_name
#模板中以html格式显示form就靠这个方法
def _html_output(self, normal_row, error_row, row_ender, help_text_html, errors_on_separate_row):
"Helper function for outputting HTML. Used by as_table(), as_ul(), as_p()."
top_errors = self.non_field_errors() # Errors that should be displayed above all fields.
output, hidden_fields = [], []
#除了默认的table方式显示外,还可以<ul><li>或者<p>方式显示
def as_table(self):
"Returns this form rendered as HTML <tr>s -- excluding the <table></table>."
def as_ul(self):
"Returns this form rendered as HTML <li>s -- excluding the <ul></ul>."
def as_p(self):
"Returns this form rendered as HTML <p>s."
所以,基本表单的功能看BaseForm已经足够了。
2、从模型创建表单
django对于MVC中的C与M间的映射是非常体贴的,集中体现中Model模型中(比如模型的权限与用户认证)。那么,一个模型代表着RDS中的一张表,模型的实例代表着关系数据库中的一行,而form如何与一行相对应呢?
定义一个模型引申出的表单非常简单,例如:
class ProjectForm(ModelForm):
class Meta:
model = Project
fields = ['approvals','manager','name','fund_rource','content','range',]
在model中告诉django模型是谁,在fields中告诉django需要在表单中创建哪些字段。django会有一个django.db.models.Field到django.forms.Field的转换规则,此时会生成Form。我们看看ModelForm是什么样的:
class ModelForm(six.with_metaclass(ModelFormMetaclass, BaseModelForm)): pass
类似Form类,ModelFormMetaclass就是语法糖,我们重点看BaseModelForm类:
class BaseModelForm(BaseForm):
def __init__(self, data=None, files=None, auto_id='id_%s', prefix=None,
initial=None, error_class=ErrorList, label_suffix=None,
empty_permitted=False, instance=None, use_required_attribute=None):
opts = self._meta
#相比较BaseForm,多了instance参数,它等价于Model模型的一个实例
if instance is None:
#不传instance参数,则会新构造model对象
self.instance = opts.model()
object_data = {}
else:
self.instance = instance
object_data = model_to_dict(instance, opts.fields, opts.exclude)
#此时传递了initial也一样可以生效,同时还会设置到Model中
if initial is not None:
object_data.update(initial)
def save(self, commit=True):
#默认commit是True,此时就会保存Model实例到数据库
if commit:
self.instance.save()
#同时保存many-to-many字段对应的关系表
self._save_m2m()
else:
#注意,本篇文章主要用到commit=False这个参数,它会返回Model实例,允许我们在修改instance后,在instance上再调用save方法
self.save_m2m = self._save_m2m
return self.instance
所以,对于ModelForm我们可以传入instance参数初始化表单,可以调用save()方法直接将从html里得到的表单数据持久化到数据库中。而我们只需要几十行代码就可以完成这么多工作。
3、通用视图
django.views.generic.ListView和django.views.generic.edit下的CreateView, UpdateView, DeleteView都是通用视图。即,我们又可以通过它们,把很多重复的工作交给django完成,又可以少写很多代码完成同样的功能了。这里仅以CreateView为例说明,因为它相对最复杂,接下来的多ModelForm的提交也是在CreateView上进行的。
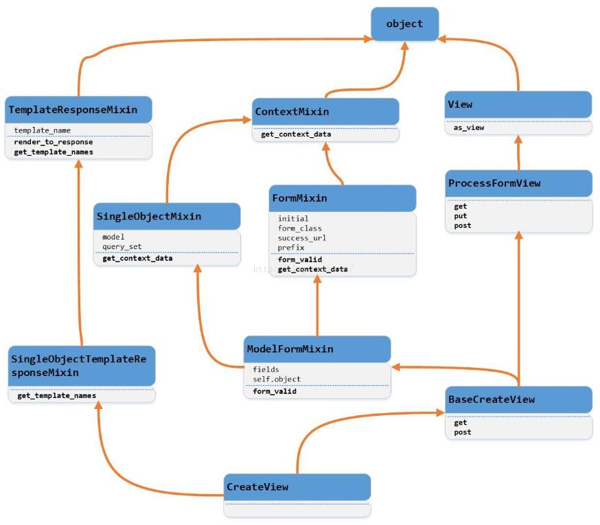
通用视图使用时,只需要承继后,再设置model或者form_class即可。比如CreateView就会由django自动的把页面上POST出的form数据解析到model生成的表单(或者form_calss指定的ModelForm类型表单),同时调用表单的save方法将数据添加到模型对应的数据库表中。当然GET请求时会生成空form到页面上。可以看到,除去定义model或者form类外,几行代码就可以搞定这么多事。我们看看CreateView的继承关系:

简单介绍下CreateView通用视图中每个父类的作用。
View是所有视图类的父类,根据方法名分发请求到具体的get或者post等方法,提供as_view方法。
TemplateResponseMixin提供render_to_response方法将响应通过context上下文在模板上渲染。
ContextMixin在context上下文中加入'view'元素,值为self实例。
ProcessFormView在GET请求上渲染表单,在POST请求上解析form到表单实例。注意,它会在post请求中判断表单是否可用,is_valid为真时,会调用form_valid方法,因此,重写form_valid方法是第4部分处理多model到一个form的关键。
FormMixin允许处理表单,可指定form_class为某个表单。
SingleObjectMixin生成context上下文,同时根据model模型名称生成object并添加到上下文中的'object'元素。
ModelFormMixin提供在请求中处理modelform的方式。
SingleObjectTemplateResponseMixin帮助TemplateResponseMixin提供模板。
所以,在用CreateView、一个模型、一个模板实现添加一行记录的功能时是多么简单,因为这些父类会自动生成object,渲染到模板,解析form表单,save到数据库中。所以,从模型创建出的表单ModelForm,配合上通用视图后,威力巨大!!
4、多个ModelForm在一个form里提交
终于可以回到本文的主题了。CreateView默认是处理一个Model模型、一个ModelForm表单的,然而,很多时候为了解耦,会把一张表拆成多张表,通过id关联在一起。在django的模型中就体现为ForeignKey、ManyToManyField或者OneToOneField。而在业务逻辑上,需要体现为一张表单,对应着数据库里的多张表。
例如,我们希望录入合同,其中合同Model中还有地址Model和项目Model,而项目Model中又有地址Model,等等。
当然,我们有很多种实现的方案,但是,前面三部分说了那么多,不是浪费口水的。我们已经有了通用视图+ModelForm这样的利器,难道还需要手动去写Form表单?我们已经习惯了在Model里定义好类型和有点注释作用还能当label的verbose_name,还需要在forms.Form里再来一遍?还需要在视图中写这么通用的逻辑代码吗?当然不用。
inlineformset_factory是一种方案,但它限制太多,而且有些晦涩,我个人感觉是不太好用的。
那么,从第1部分我介绍的Form里的prefix,以及第3部分里类图中的ProcessFormView允许重定义form_valid,以及第2部分中ModelForm的save方法的行为控制,解决方案已经一目了然了。
拿上面提到的例子来说,我们创建合同时,指明了项目,包括项目地址和合同签订地址,这涉及到三张表和四条记录(地址表有两条)。
我们三张表的模型如下:
class PrimeContract(models.Model): address = models.ForeignKey(Address, related_name="prime_contract_address", verbose_name="address") project = models.ForeignKey(Project, related_name="prime_contract", verbose_name="project") class Project(models.Model): address = models.ForeignKey(Address, related_name="project_address", verbose_name="project address") class Address(models.Model): pass
接着,定义ModelForm表单,这非常简单:
class AddressForm(ModelForm):
class Meta:
model = Address
fields = ...
class ProjectForm(ModelForm):
class Meta:
model = Project
fields = ...
class PrimeContractForm(ModelForm):
class Meta:
model = PrimeContract
fields = ...
再写视图,这里要重写2个方法:
class PrimeContractAdd(CreateView):
success_url = ...
template_name = ...
form_class = PrimeContractForm
def get_context_data(self, **kwargs):
context = super(PrimeContractAdd, self).get_context_data(**kwargs)
#SingleObjectMixin父类只会处理PrimeContractForm表单,另外三条数据库记录对应的表单我们要自己处理了,此时prefix派上用场了,因为Field重名是百分百的事
if self.request.method == 'POST':
contractAddressForm = AddressForm(self.request.POST, prefix='contractAddressForm')
projectAddressForm = AddressForm(self.request.POST, prefix='projectAddressForm')
projectForm = ProjectForm(self.request.POST, prefix='projectForm')
else:
contractAddressForm = AddressForm(prefix='contractAddressForm')
projectAddressForm = AddressForm(prefix='projectAddressForm')
projectForm = ProjectForm(prefix='projectForm')
#注意要把自己处理的表单放到context上下文中,供模板文件使用
context['contractAddressForm'] = contractAddressForm
context['projectAddressForm'] = projectAddressForm
context['projectForm'] = projectForm
return context
#重写form_valid,父类ProcessFormView会在PrimeContractForm表单is_valid方法返回True时调用该方法
def form_valid(self, form):
#首先我们要获取到PrimeContractForm表单对应的模型,此时是不能save的,因为外键project和address对应的数据库记录还没有创建,所以commit传为False
contract = form.save(commit=False)
#获取上面get_context_data方法中在POST里得到的表单
context = self.get_context_data()
#按照四条数据库记录的顺序依次的创建(调用save方法)、主键赋到下一条记录的外键中、下一次记录创建(save)
projectAddress = context['projectAddressForm'].save()
#从项目表单中获取到模型,先把地址的id赋到外键上再保存
project = context['projectForm'].save(commit=False)
project.address = projectAddress
project.save()
contractAddress = context['contractAddressForm'].save()
#将合同模型中的address和project都设置好后再保存
contract.address = contractAddress
contract.project = project
contract.save()
return super(PrimeContractAdd, self).form_valid(form)
最后写模板:
#这三个表单我们手动处理过的
{{ contractAddressForm }}
{{ projectAddressForm }}
{{ projectForm }}
#这是FormMixin父类帮我们生成的
{{ form }}
至此,我们可以只用几十行代码就完成复杂的功能,代码逻辑也清晰可控。
从这篇文章里也可以看得出,django实在是快速开发网站的必备神器!当然,快速不代表不能够支撑大并发的应用,instagram这个很火的服务就是用django写的。由于python和django过于灵活,都将要求django的开发者们唯有更资深才能写出生产环境下的服务。