python爬虫爬取快手视频多线程下载功能

所属分类: 脚本专栏 / python 阅读数: 1235
收藏 0 赞 0 分享

环境: python 2.7 + win10

工具:fiddler postman 安卓模拟器

首先,打开fiddler,fiddler作为http/https 抓包神器,这里就不多介绍。

配置允许https

 

配置允许远程连接 也就是打开http代理

 

电脑ip: 192.168.1.110

然后 确保手机和电脑是在一个局域网下,可以通信。由于我这边没有安卓手机,就用了安卓模拟器代替,效果一样的。

打开手机浏览器,输入192.168.1.110:8888   也就是设置的代理地址,安装证书之后才能抓包

 

安装证书之后,在 WiFi设置 修改网络 手动指定http代理

 

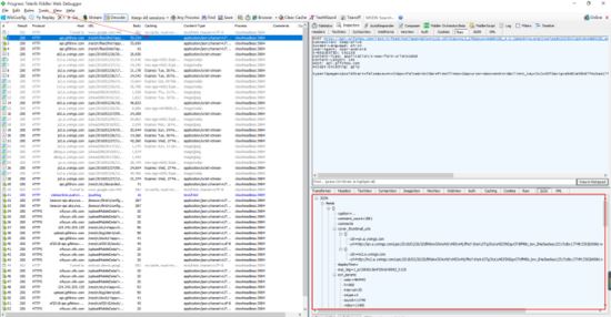
保存后就可以了,fiddler就可以抓到app的数据了,打开快手 刷新,可以 看到有很多http请求进来,一般接口地址之类的很明显的,可以看到 是json类型的

 

http post请求,返回数据是json ,展开后发现一共是20条视频信息,先确保是否正确,找一个视频链接看下。

 

ok 是可以播放的 很干净也没有水印。

那么现在打开 postman 来模拟这个post 看看有没有检验参数

 

一共是这么多参数,我以为 client_key 和 sign 会验证...可是 后面 发现我错了 啥也没验证 就这样提交过去就行...

form-data 方式提交则报错

 

那换 raw 这种

 

报错信息不一样了,试试加上 headers

 

nice 成功返回数据,我又多试几次,发现每次返回结果不一样,都是 20个视频,刚才其中post参数中 有个page=1 可能一直都是第一页 就像一直在手机上不往下翻了 就开始一直刷新那样,反正 也无所谓,只要返回数据 不重复就好。

下面就开始上代码

# -*-coding:utf-8-*-
# author : Corleone
import urllib2,urllib
import json,os,re,socket,time,sys
import Queue
import threading
import logging
# 日志模块
logger = logging.getLogger("AppName")
formatter = logging.Formatter('%(asctime)s %(levelname)-5s: %(message)s')
console_handler = logging.StreamHandler(sys.stdout)
console_handler.formatter = formatter
logger.addHandler(console_handler)
logger.setLevel(logging.INFO)
video_q = Queue.Queue()  # 视频队列
def get_video():
  url = "http://101.251.217.210/rest/n/feed/hot?app=0&lon=121.372027&c=BOYA_BAIDU_PINZHUAN&sys=ANDROID_4.1.2&mod=HUAWEI(HUAWEI%20C8813Q)&did=ANDROID_e0e0ef947bbbc243&ver=5.4&net=WIFI&country_code=cn&iuid=&appver=5.4.7.5559&max_memory=128&oc=BOYA_BAIDU_PINZHUAN&ftt=&ud=0&language=zh-cn&lat=31.319303 "
  data = {
    'type': 7,
    'page': 2,
    'coldStart': 'false',
    'count': 20,
    'pv': 'false',
    'id': 5,
    'refreshTimes': 4,
    'pcursor': 1,
    'os': 'android',
    'client_key': '3c2cd3f3',
    'sig': '22769f2f5c0045381203fc57d1b5ad9b'
  }
  req = urllib2.Request(url)
  req.add_header("User-Agent", "kwai-android")
  req.add_header("Content-Type", "application/x-www-form-urlencoded")
  params = urllib.urlencode(data)
  try:
    html = urllib2.urlopen(req, params).read()
  except urllib2.URLError:
    logger.warning(u"网络不稳定 正在重试访问")
    html = urllib2.urlopen(req, params).read()
  result = json.loads(html)
  reg = re.compile(u"[\u4e00-\u9fa5]+")  # 只匹配中文
  for x in result['feeds']:
    try:
      title = x['caption'].replace("\n","")
      name = " ".join(reg.findall(title))
      video_q.put([name, x['photo_id'], x['main_mv_urls'][0]['url']])
    except KeyError:
      pass
def download(video_q):
  path = u"D:\快手"
  while True:
    data = video_q.get()
    name = data[0].replace("\n","")
    id = data[1]
    url = data[2]
    file = os.path.join(path, name + ".mp4")
    logger.info(u"正在下载:%s" %name)
    try:
      urllib.urlretrieve(url,file)
    except IOError:
      file = os.path.join(path, u"神经病呀"+ '%s.mp4') %id
      try:
        urllib.urlretrieve(url, file)
      except (socket.error,urllib.ContentTooShortError):
        logger.warning(u"请求被断开,休眠2秒")
        time.sleep(2)
        urllib.urlretrieve(url, file)
    logger.info(u"下载完成:%s" % name)
    video_q.task_done()
def main():
  # 使用帮助
  try:
    threads = int(sys.argv[1])
  except (IndexError, ValueError):
    print u"\n用法: " + sys.argv[0] + u" [线程数:10] \n"
    print u"例如:" + sys.argv[0] + " 10" + u" 爬取视频 开启10个线程 每天爬取一次 一次2000个视频左右(空格隔开)"
    return False
  # 判断目录
  if os.path.exists(u'D:\快手') == False:
    os.makedirs(u'D:\快手')
  # 解析网页
  logger.info(u"正在爬取网页")
  for x in range(1,100):
    logger.info(u"第 %s 次请求" % x)
    get_video()
  num = video_q.qsize()
  logger.info(u"共 %s 视频" %num)
  # 多线程下载
  for y in range(threads):
    t = threading.Thread(target=download,args=(video_q,))
    t.setDaemon(True)
    t.start()
  video_q.join()
  logger.info(u"-----------全部已经爬取完成---------------")
main()

下面测试

 

多线程下载 每次下载 2000 个视频左右  默认下载到D:\快手

 

好了 这次就到这结束了,其实也很简单,快手竟然没有加密。。。因为 爬 抖音的时候 就碰到问题了.....

以上所述是小编给大家介绍的python爬虫爬取快手视频多线程下载,希望对大家有所帮助,如果大家有任何疑问请给我留言,小编会及时回复大家的。在此也非常感谢大家对脚本之家网站的支持!

更多精彩内容其他人还在看

Python实现按学生年龄排序的实际问题详解

这篇文章主要给大家介绍了关于Python实现按学生年龄排序实际问题的相关资料,文中通过示例代码介绍的非常详细,对大家的学习或者工作具有一定的参考学习价值,需要的朋友们下面跟着小编来一起学习学习吧。
收藏 0 赞 0 分享

Python开发的HTTP库requests详解

Requests是用Python语言编写,基于urllib,采用Apache2 Licensed开源协议的HTTP库。它比urllib更加方便,可以节约我们大量的工作,完全满足HTTP测试需求。Requests的哲学是以PEP 20 的习语为中心开发的,所以它比urllib更加P
收藏 0 赞 0 分享

Python网络爬虫与信息提取(实例讲解)

下面小编就为大家带来一篇Python网络爬虫与信息提取(实例讲解)。小编觉得挺不错的,现在就分享给大家,也给大家做个参考。一起跟随小编过来看看吧
收藏 0 赞 0 分享

在python3环境下的Django中使用MySQL数据库的实例

下面小编就为大家带来一篇在python3环境下的Django中使用MySQL数据库的实例。小编觉得挺不错的,现在就分享给大家,也给大家做个参考。一起跟随小编过来看看吧
收藏 0 赞 0 分享

Python 3.x读写csv文件中数字的方法示例

在我们日常开发中经常需要对csv文件进行读写,下面这篇文章主要给大家介绍了关于Python 3.x读写csv文件中数字的相关资料,文中通过示例代码介绍的非常详细,对大家具有一定的参考学习价值,需要的朋友们下面跟着小编来一起学习学习吧。
收藏 0 赞 0 分享

Python实现解析Bit Torrent种子文件内容的方法

这篇文章主要介绍了Python实现解析Bit Torrent种子文件内容的方法,结合实例形式分析了Python针对Torrent文件的读取与解析相关操作技巧与注意事项,需要的朋友可以参考下
收藏 0 赞 0 分享

Python实现文件内容批量追加的方法示例

这篇文章主要介绍了Python实现文件内容批量追加的方法,结合实例形式分析了Python文件的读写相关操作技巧,需要的朋友可以参考下
收藏 0 赞 0 分享

Python简单实现自动删除目录下空文件夹的方法

这篇文章主要介绍了Python简单实现自动删除目录下空文件夹的方法,涉及Python针对文件与目录的读取、判断、删除等相关操作技巧,需要的朋友可以参考下
收藏 0 赞 0 分享

简单学习Python多进程Multiprocessing

这篇文章主要和大家一起简单的学习Python多进程Multiprocessing ,具有一定的参考价值,感兴趣的小伙伴们可以参考一下
收藏 0 赞 0 分享

Python导入模块时遇到的错误分析

这篇文章主要给大家详细解释了在Python处理导入模块的时候出现错误以及具体的情况分析,非常的详尽,有需要的小伙伴可以参考下
收藏 0 赞 0 分享
查看更多