MySQLWorkbench
下载地址:https://www.jb51.net/database/29494.html
MySQLWorkbench 拥有很多的功能和特性;这篇由DjoniDarmawikarta
MySQLWorkbench
你在 MySQLWorkbench 中建立的被称之为物理数据模型。一个物理数据模型是针对一个特定 RDBMS 产品的数据模型;本文中的模型将具有一些MySQL的独特规范。我们可以使用它生成(forward-engineer)数据库对象,除了包含表和列(字段)外,也可以包含视图。
MySQLWorkbench 拥有很多的功能和特性;这篇由 DjoniDarmawikarta写的文章通过一个示例展现了其中的一些。我们将针对一个订单系统建立一个物理数据模型,这里的订单系统可以是销售单也可以是订单,并且使用
我们的示例中使用MySQL Workbench 创建的物理模型看上去就像下图这样:

创建订单方案(ORDER Schema)
首先让我们来创建一个保存订单物理模型的方案。点击 +按钮(红色标注的地方)

更改新的方案默认名称为订单。注意,当你键入方案名时,在 Physical Schemata上的标签名也会随之改变——这是一个很好的特性。
订单方案被增加到目录(Catalog)中(图中红色圈住的部分)。

重命名方案后关闭schema 窗口。

创建订单表
我们现在创建订单模型中的三个表:ORDER 表以及它的两个子表 SALES_ORDER和PURCHASE_ORDER。首先,确信你已经选择了 ORDER方案的标签,这样,我们创建的表才会包含于这个方案。
我们将要创建的表是作为 EER 图表展示的(EER = Enhanced EntityRelationship)。所以,双击 Add Diagram 按钮。

单击 Table图标,然后移动鼠标到 EER Diagram区域,在你想放置第一个表的位置上单击鼠标。


对于其他两个表,重复上面的操作。你可以通过拖拽来移动表的位置。

下一步,我们要对table1 做一些操作,这些操作是通过 Workbench 的表编辑器完成的。要打开表编辑器,只需右键选择 table1 并选择Edit Table 菜单。

键入table1 的表名 ORDER 。

接下来,增加列(字段)。选择 Columns 标签。将列名(字段名) idORDER 更改为

在下拉列表框中选择数据类型 INT 。

我们希望ORDER_NO 列的值可以被 MySQL 数据库自动控制,所以,我们选定 AI 列 (AutoIncrement——自增量).
AI 是MySQL 数据库的一个特性。

你也可以指定表的其他物理属性,例如它的 Collation属性;当然可以指定表的其他高级选项,例如 trigger 和 portioning (分别对应 Trigger 和Partioning 标签)。

注意,这时,在diagram 中我们表 table1 已经改变为ORDER,并且,它有一个列(字段)ORDER_NO。在目录中,你也可以看到有三个表。
在表右侧的黑点,表示它们包含在一个图表中。
如果你展开ORDER ,你可以看到 ORDER_NO 列。因为我们定义它为主键,所以在它左侧有一个 key图标。

回到表设计器,增加其他两列(字段):ORDER_DATE 和ORDER_TYPE。ORDER_TYPE 可以有两个值:S 表示销售订单,P表示采购订单。由于销售订单是更常用的,所以我们指定列(字段)的默认值为 S 。
你可以在最后一列的下面白色区域双击鼠标来增加下一个字段。

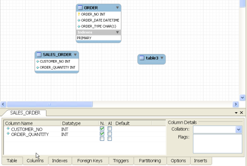
使用同样的方式来创建 SALES_ORDER表及其中的列(字段)。

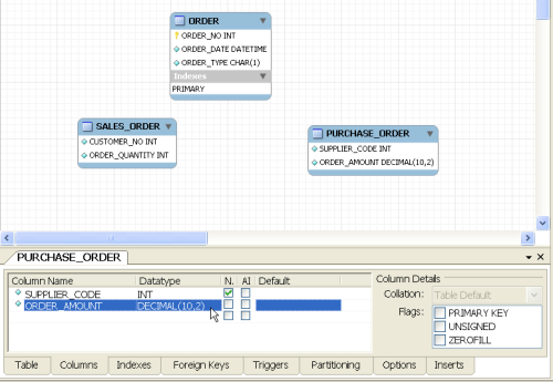
最后,创建PURCHASE_ORDER 表及其中的列(字段)。

创建关系
我们已经创建了三个表。到这里并没有结束;我们仍旧需要创建它们的关系。
SALES_ORDER 是 ORDER 的子表,意味着它们是 1:1 ,SALES_ORDER为子表, ORDER 为父表,并将 ORDER 的键移动到 SALES_ORDER 。所以,选择(单击)1:1 identifyingrelationship 图标,然后在 SALES_ORDER 表上单击,再在 ORDER表上单击。

注意,当你在单击表时,图标将变为带有 1:1关系的手型。


1:1关系就是这样设置的;ORDER_NO 主键被移动到 SALES_ORDER表并作为它的主键。

下一步,创建PURCHASE_ORDER 到 ORDER 的关系,它仍旧是 1:1 关系。

我们现在已经完成了表及表之间关系的设计;将我们的模型保存为ORDER.mwb.


生成 DDL和数据库
最终在本文设计数据模型的目的是为了建立 MySQL 数据库。我们将首先生成 DDL(SQLCREATE script),然后执行这个脚本。
从



最后,执行保存的SQL CREATE 脚本。MySQL Workbench 自身并没有执行这个脚本的能力;我们可以在 MySQL命令控制台中来执行它。


你也可以在其中来查看表是否已经被创建。

总结
这篇文章向你展示了在 MySQL Workbench 中如何可视的建立 MySQL物理数据模型,并使用它来创建一个 MySQL 数据库。