不多说,直接上步骤:
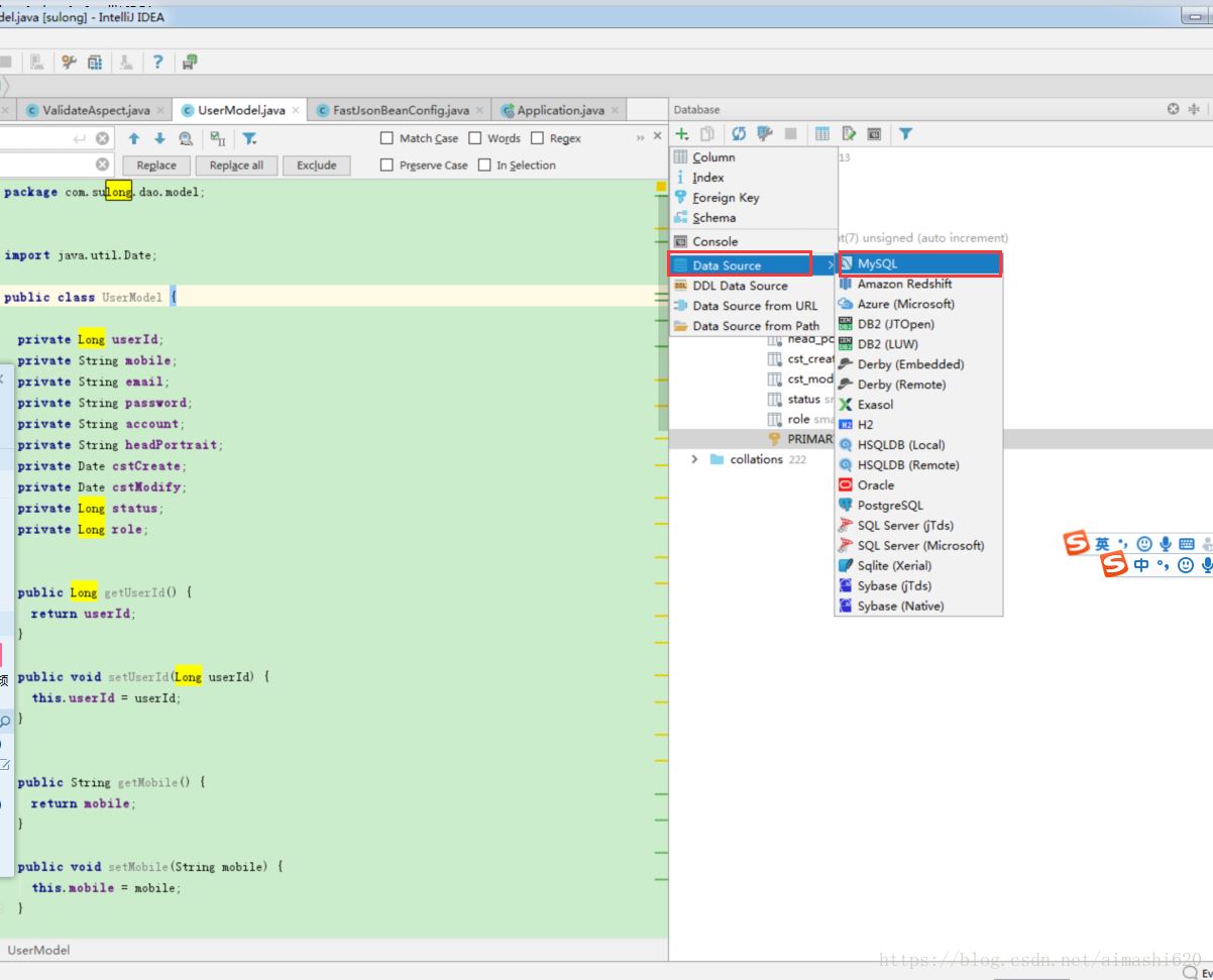
① idea左侧有个dataBase

②

③ 1处填写数据库连接的必要信息,填写完成后点击2可以测试你填的信息是否正确,没问题就点apply

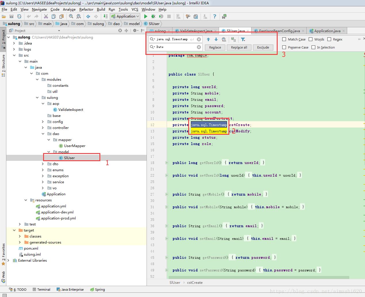
④ 选择你要生成实体的对应的表,右键,生成的实体的属性是以驼峰命名的,例如sl_user表里有个字段叫user_id,那么生成的属性名就是userId

⑤ 选择你要把生成的实体类文件放在哪个包路径下

⑥ 如果生成的类名不符合你所在项目的命名规则,可以ctrl+shift_R 重命名。生成的属性的属性类型有些不是自己想要的,可以选择属性的类型,然后ctrl + F,然后替换全部

⑦ 大功告成
以上就是本文的全部内容,希望对大家的学习有所帮助,也希望大家多多支持脚本之家。