简介
Spring Security,这是一种基于 Spring AOP 和 Servlet 过滤器的安全框架。它提供全面的安全性解决方案,同时在 Web 请求级和方法调用级处理身份确认和授权。
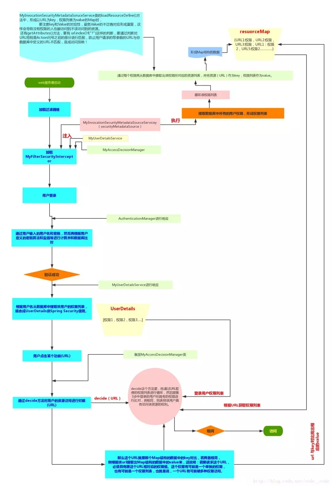
工作流程
从网上找了一张Spring Security 的工作流程图,如下。

图中标记的MyXXX,就是我们项目中需要配置的。
快速上手
建表
表结构

建表语句
DROP TABLE IF EXISTS `user`; DROP TABLE IF EXISTS `role`; DROP TABLE IF EXISTS `user_role`; DROP TABLE IF EXISTS `role_permission`; DROP TABLE IF EXISTS `permission`; CREATE TABLE `user` ( `id` bigint(11) NOT NULL AUTO_INCREMENT, `username` varchar(255) NOT NULL, `password` varchar(255) NOT NULL, PRIMARY KEY (`id`) ); CREATE TABLE `role` ( `id` bigint(11) NOT NULL AUTO_INCREMENT, `name` varchar(255) NOT NULL, PRIMARY KEY (`id`) ); CREATE TABLE `user_role` ( `user_id` bigint(11) NOT NULL, `role_id` bigint(11) NOT NULL ); CREATE TABLE `role_permission` ( `role_id` bigint(11) NOT NULL, `permission_id` bigint(11) NOT NULL ); CREATE TABLE `permission` ( `id` bigint(11) NOT NULL AUTO_INCREMENT, `url` varchar(255) NOT NULL, `name` varchar(255) NOT NULL, `description` varchar(255) NULL, `pid` bigint(11) NOT NULL, PRIMARY KEY (`id`) ); INSERT INTO user (id, username, password) VALUES (1,'user','e10adc3949ba59abbe56e057f20f883e'); INSERT INTO user (id, username , password) VALUES (2,'admin','e10adc3949ba59abbe56e057f20f883e'); INSERT INTO role (id, name) VALUES (1,'USER'); INSERT INTO role (id, name) VALUES (2,'ADMIN'); INSERT INTO permission (id, url, name, pid) VALUES (1,'/user/common','common',0); INSERT INTO permission (id, url, name, pid) VALUES (2,'/user/admin','admin',0); INSERT INTO user_role (user_id, role_id) VALUES (1, 1); INSERT INTO user_role (user_id, role_id) VALUES (2, 1); INSERT INTO user_role (user_id, role_id) VALUES (2, 2); INSERT INTO role_permission (role_id, permission_id) VALUES (1, 1); INSERT INTO role_permission (role_id, permission_id) VALUES (2, 1); INSERT INTO role_permission (role_id, permission_id) VALUES (2, 2);
pom.xml
<dependency> <groupId>org.springframework.boot</groupId> <artifactId>spring-boot-starter-security</artifactId> </dependency> <dependency> <groupId>org.springframework.boot</groupId> <artifactId>spring-boot-starter-thymeleaf</artifactId> </dependency> <dependency> <groupId>org.springframework.boot</groupId> <artifactId>spring-boot-starter-web</artifactId> </dependency> <dependency> <groupId>org.thymeleaf.extras</groupId> <artifactId>thymeleaf-extras-security4</artifactId> </dependency>
User
public class User implements UserDetails , Serializable {
private Long id;
private String username;
private String password;
private List<Role> authorities;
public Long getId() {
return id;
}
public void setId(Long id) {
this.id = id;
}
@Override
public String getUsername() {
return username;
}
public void setUsername(String username) {
this.username = username;
}
@Override
public String getPassword() {
return password;
}
public void setPassword(String password) {
this.password = password;
}
@Override
public List<Role> getAuthorities() {
return authorities;
}
public void setAuthorities(List<Role> authorities) {
this.authorities = authorities;
}
/**
* 用户账号是否过期
*/
@Override
public boolean isAccountNonExpired() {
return true;
}
/**
* 用户账号是否被锁定
*/
@Override
public boolean isAccountNonLocked() {
return true;
}
/**
* 用户密码是否过期
*/
@Override
public boolean isCredentialsNonExpired() {
return true;
}
/**
* 用户是否可用
*/
@Override
public boolean isEnabled() {
return true;
}
}上面的 User 类实现了 UserDetails 接口,该接口是实现Spring Security 认证信息的核心接口。其中 getUsername 方法为 UserDetails 接口 的方法,这个方法返回 username,也可以是其他的用户信息,例如手机号、邮箱等。getAuthorities() 方法返回的是该用户设置的权限信息,在本实例中,从数据库取出用户的所有角色信息,权限信息也可以是用户的其他信息,不一定是角色信息。另外需要读取密码,最后几个方法一般情况下都返回 true,也可以根据自己的需求进行业务判断。
Role
public class Role implements GrantedAuthority {
private Long id;
private String name;
public Long getId() {
return id;
}
public void setId(Long id) {
this.id = id;
}
public String getName() {
return name;
}
public void setName(String name) {
this.name = name;
}
@Override
public String getAuthority() {
return name;
}
}Role 类实现了 GrantedAuthority 接口,并重写 getAuthority() 方法。权限点可以为任何字符串,不一定是非要用角色名。
所有的Authentication实现类都保存了一个GrantedAuthority列表,其表示用户所具有的权限。GrantedAuthority是通过AuthenticationManager设置到Authentication对象中的,然后AccessDecisionManager将从Authentication中获取用户所具有的GrantedAuthority来鉴定用户是否具有访问对应资源的权限。
MyUserDetailsService
@Service
public class MyUserDetailsService implements UserDetailsService {
@Autowired
private UserMapper userMapper;
@Autowired
private RoleMapper roleMapper;
@Override
public UserDetails loadUserByUsername(String userName) throws UsernameNotFoundException {
//查数据库
User user = userMapper.loadUserByUsername( userName );
if (null != user) {
List<Role> roles = roleMapper.getRolesByUserId( user.getId() );
user.setAuthorities( roles );
}
return user;
}
}Service 层需要实现 UserDetailsService 接口,该接口是根据用户名获取该用户的所有信息, 包括用户信息和权限点。
MyInvocationSecurityMetadataSourceService
@Component
public class MyInvocationSecurityMetadataSourceService implements FilterInvocationSecurityMetadataSource {
@Autowired
private PermissionMapper permissionMapper;
/**
* 每一个资源所需要的角色 Collection<ConfigAttribute>决策器会用到
*/
private static HashMap<String, Collection<ConfigAttribute>> map =null;
/**
* 返回请求的资源需要的角色
*/
@Override
public Collection<ConfigAttribute> getAttributes(Object o) throws IllegalArgumentException {
if (null == map) {
loadResourceDefine();
}
//object 中包含用户请求的request 信息
HttpServletRequest request = ((FilterInvocation) o).getHttpRequest();
for (Iterator<String> it = map.keySet().iterator() ; it.hasNext();) {
String url = it.next();
if (new AntPathRequestMatcher( url ).matches( request )) {
return map.get( url );
}
}
return null;
}
@Override
public Collection<ConfigAttribute> getAllConfigAttributes() {
return null;
}
@Override
public boolean supports(Class<?> aClass) {
return true;
}
/**
* 初始化 所有资源 对应的角色
*/
public void loadResourceDefine() {
map = new HashMap<>(16);
//权限资源 和 角色对应的表 也就是 角色权限 中间表
List<RolePermisson> rolePermissons = permissionMapper.getRolePermissions();
//某个资源 可以被哪些角色访问
for (RolePermisson rolePermisson : rolePermissons) {
String url = rolePermisson.getUrl();
String roleName = rolePermisson.getRoleName();
ConfigAttribute role = new SecurityConfig(roleName);
if(map.containsKey(url)){
map.get(url).add(role);
}else{
List<ConfigAttribute> list = new ArrayList<>();
list.add( role );
map.put( url , list );
}
}
}
}MyInvocationSecurityMetadataSourceService 类实现了 FilterInvocationSecurityMetadataSource,FilterInvocationSecurityMetadataSource 的作用是用来储存请求与权限的对应关系。
FilterInvocationSecurityMetadataSource接口有3个方法:
boolean supports(Class<?> clazz):指示该类是否能够为指定的方法调用或Web请求提供ConfigAttributes。
Collection
getAllConfigAttributes():Spring容器启动时自动调用, 一般把所有请求与权限的对应关系也要在这个方法里初始化, 保存在一个属性变量里。
Collection
getAttributes(Object object):当接收到一个http请求时, filterSecurityInterceptor会调用的方法. 参数object是一个包含url信息的HttpServletRequest实例. 这个方法要返回请求该url所需要的所有权限集合。
MyAccessDecisionManager
/**
* 决策器
*/
@Component
public class MyAccessDecisionManager implements AccessDecisionManager {
private final static Logger logger = LoggerFactory.getLogger(MyAccessDecisionManager.class);
/**
* 通过传递的参数来决定用户是否有访问对应受保护对象的权限
*
* @param authentication 包含了当前的用户信息,包括拥有的权限。这里的权限来源就是前面登录时UserDetailsService中设置的authorities。
* @param object 就是FilterInvocation对象,可以得到request等web资源
* @param configAttributes configAttributes是本次访问需要的权限
*/
@Override
public void decide(Authentication authentication, Object object, Collection<ConfigAttribute> configAttributes) throws AccessDeniedException, InsufficientAuthenticationException {
if (null == configAttributes || 0 >= configAttributes.size()) {
return;
} else {
String needRole;
for(Iterator<ConfigAttribute> iter = configAttributes.iterator(); iter.hasNext(); ) {
needRole = iter.next().getAttribute();
for(GrantedAuthority ga : authentication.getAuthorities()) {
if(needRole.trim().equals(ga.getAuthority().trim())) {
return;
}
}
}
throw new AccessDeniedException("当前访问没有权限");
}
}
/**
* 表示此AccessDecisionManager是否能够处理传递的ConfigAttribute呈现的授权请求
*/
@Override
public boolean supports(ConfigAttribute configAttribute) {
return true;
}
/**
* 表示当前AccessDecisionManager实现是否能够为指定的安全对象(方法调用或Web请求)提供访问控制决策
*/
@Override
public boolean supports(Class<?> aClass) {
return true;
}}MyAccessDecisionManager 类实现了AccessDecisionManager接口,AccessDecisionManager是由AbstractSecurityInterceptor调用的,它负责鉴定用户是否有访问对应资源(方法或URL)的权限。
MyFilterSecurityInterceptor
@Component
public class MyFilterSecurityInterceptor extends AbstractSecurityInterceptor implements Filter {
@Autowired
private FilterInvocationSecurityMetadataSource securityMetadataSource;
@Autowired
public void setMyAccessDecisionManager(MyAccessDecisionManager myAccessDecisionManager) {
super.setAccessDecisionManager(myAccessDecisionManager);
}
@Override
public void doFilter(ServletRequest servletRequest, ServletResponse servletResponse, FilterChain filterChain) throws IOException, ServletException {
FilterInvocation fi = new FilterInvocation(servletRequest, servletResponse, filterChain);
invoke(fi);
}
public void invoke(FilterInvocation fi) throws IOException, ServletException {
InterceptorStatusToken token = super.beforeInvocation(fi);
try {
//执行下一个拦截器
fi.getChain().doFilter(fi.getRequest(), fi.getResponse());
} finally {
super.afterInvocation(token, null);
}
}
@Override
public Class<?> getSecureObjectClass() {
return FilterInvocation.class;
}
@Override
public SecurityMetadataSource obtainSecurityMetadataSource() {
return this.securityMetadataSource;
}
}每种受支持的安全对象类型(方法调用或Web请求)都有自己的拦截器类,它是AbstractSecurityInterceptor的子类,AbstractSecurityInterceptor 是一个实现了对受保护对象的访问进行拦截的抽象类。
AbstractSecurityInterceptor的机制可以分为几个步骤:
1. 查找与当前请求关联的“配置属性(简单的理解就是权限)”
2. 将 安全对象(方法调用或Web请求)、当前身份验证、配置属性 提交给决策器(AccessDecisionManager)
3. (可选)更改调用所根据的身份验证
4. 允许继续进行安全对象调用(假设授予了访问权)
5. 在调用返回之后,如果配置了AfterInvocationManager。如果调用引发异常,则不会调用AfterInvocationManager。
AbstractSecurityInterceptor中的方法说明:
beforeInvocation()方法实现了对访问受保护对象的权限校验,内部用到了AccessDecisionManager和AuthenticationManager;
finallyInvocation()方法用于实现受保护对象请求完毕后的一些清理工作,主要是如果在beforeInvocation()中改变了SecurityContext,则在finallyInvocation()中需要将其恢复为原来的SecurityContext,该方法的调用应当包含在子类请求受保护资源时的finally语句块中。
afterInvocation()方法实现了对返回结果的处理,在注入了AfterInvocationManager的情况下默认会调用其decide()方法。
了解了AbstractSecurityInterceptor,就应该明白了,我们自定义MyFilterSecurityInterceptor就是想使用我们之前自定义的 AccessDecisionManager 和 securityMetadataSource。
SecurityConfig
@EnableWebSecurity注解以及WebSecurityConfigurerAdapter一起配合提供基于web的security。自定义类 继承了WebSecurityConfigurerAdapter来重写了一些方法来指定一些特定的Web安全设置。
@Configuration
@EnableWebSecurity
public class SecurityConfig extends WebSecurityConfigurerAdapter {
@Autowired
private MyUserDetailsService userService;
@Autowired
public void configureGlobal(AuthenticationManagerBuilder auth) throws Exception {
//校验用户
auth.userDetailsService( userService ).passwordEncoder( new PasswordEncoder() {
//对密码进行加密
@Override
public String encode(CharSequence charSequence) {
System.out.println(charSequence.toString());
return DigestUtils.md5DigestAsHex(charSequence.toString().getBytes());
}
//对密码进行判断匹配
@Override
public boolean matches(CharSequence charSequence, String s) {
String encode = DigestUtils.md5DigestAsHex(charSequence.toString().getBytes());
boolean res = s.equals( encode );
return res;
}
} );
}
@Override
protected void configure(HttpSecurity http) throws Exception {
http.authorizeRequests()
.antMatchers("/","index","/login","/login-error","/401","/css/**","/js/**").permitAll()
.anyRequest().authenticated()
.and()
.formLogin().loginPage( "/login" ).failureUrl( "/login-error" )
.and()
.exceptionHandling().accessDeniedPage( "/401" );
http.logout().logoutSuccessUrl( "/" );
}
}MainController
@Controller
public class MainController {
@RequestMapping("/")
public String root() {
return "redirect:/index";
}
@RequestMapping("/index")
public String index() {
return "index";
}
@RequestMapping("/login")
public String login() {
return "login";
}
@RequestMapping("/login-error")
public String loginError(Model model) {
model.addAttribute( "loginError" , true);
return "login";
}
@GetMapping("/401")
public String accessDenied() {
return "401";
}
@GetMapping("/user/common")
public String common() {
return "user/common";
}
@GetMapping("/user/admin")
public String admin() {
return "user/admin";
}
}页面
login.html
<!DOCTYPE html>
<html lang="en" xmlns:th="http://www.thymeleaf.org">
<head>
<head>
<meta charset="UTF-8">
<title>首页</title>
</head>
<body>
<h2>page list</h2>
<a href="/user/common" rel="external nofollow" rel="external nofollow" >common page</a>
<a href="/user/admin" rel="external nofollow" rel="external nofollow" >admin page</a>
<form th:action="@{/logout}" method="post">
<input type="submit" class="btn btn-primary" value="注销"/>
</form>
</body>
</html>index.html
<!DOCTYPE html>
<html lang="en" xmlns:th="http://www.thymeleaf.org">
<head>
<head>
<meta charset="UTF-8">
<title>首页</title>
</head>
<body>
<h2>page list</h2>
<a href="/user/common" rel="external nofollow" rel="external nofollow" >common page</a>
<a href="/user/admin" rel="external nofollow" rel="external nofollow" >admin page</a>
<form th:action="@{/logout}" method="post">
<input type="submit" class="btn btn-primary" value="注销"/>
</form>
</body>
</html>admin.html
<!DOCTYPE html> <head> <meta charset="UTF-8"> <title>admin page</title> </head> <body> success admin page!!! </body> </html>
common.html
<!DOCTYPE html> <head> <meta charset="UTF-8"> <title>common page</title> </head> <body> success common page!!! </body> </html>
401.html
<!DOCTYPE html> <html lang="en"> <head> <meta charset="UTF-8"> <title>401 page</title> </head> <body> <div> <div> <h2>权限不够</h2> <p>拒绝访问!</p> </div> </div> </body> </html>
最后运行项目,可以分别用 user、admin 账号 去测试认证和授权是否正确。
总结
以上所述是小编给大家介绍的Spring Boot Security,希望对大家有所帮助,如果大家有任何疑问请给我留言,小编会及时回复大家的。在此也非常感谢大家对脚本之家网站的支持!