SpringBoot之logback-spring.xml不生效的解决方法

所属分类: 软件编程 / java 阅读数: 21
收藏 0 赞 0 分享

一、前言

做新应用就是这样,会遇到各种问题,昨天刚解决了加载某一个类时候抛出了 class is not visible from class loader 的问题,今天就有遇到了日志文件找不到的问题,还是和二方库有关的,下面就一一道来。

二、问题产生

正常情况下在  src/main/resources 目录放下  logback-spring.xml 的配置文件(使用logback日志系统),如下图

 

application.properties里面设置  spring.application.name=spring-boot-demo-application

引入了一个二方包,二方包里面有 logback.xml

按照上面配置,运行后正常情况下我们希望在 user.home/spring-boot-demo-application/logs 目录应该有 applicaiton.log 日志文件,然而并没有,连 spring-boot-demo-application 这个文件夹都没有生成。

三、问题分析

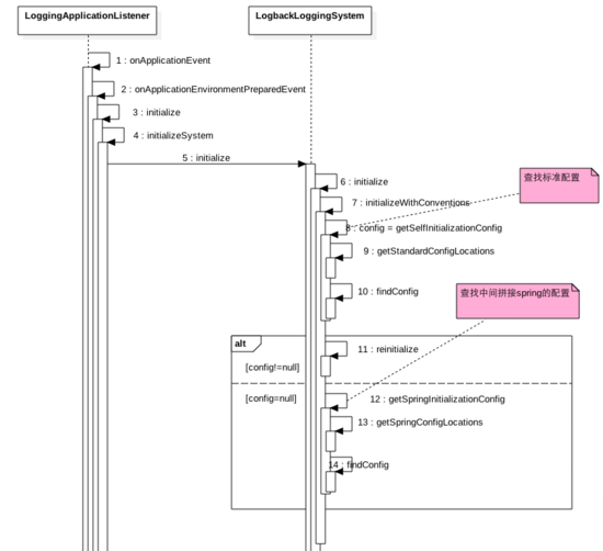
那么我们就去看看日志系统是如何查找并解析日志配置文件的,SpringBoot中是使用LoggingApplicationListener这个类来进行日志系统的初始化的。LoggingApplicationListener实现了ApplicationListener接口,那么我们通过时序图看LoggingApplicationListener的onApplicationEvent方法做了啥:

 

代码(8)查找标准日志配置文件,什么是标准那,那么就看代码(9)的代码:

protected String[] getStandardConfigLocations() {
  return new String[] { "logback-test.groovy", "logback-test.xml", "logback.groovy",
    "logback.xml" };
 }

像 "logback-test.groovy", "logback-test.xml", "logback.groovy","logback.xml" 这些是标准的。

那么具体怎么查找那,要看代码(10):

private String findConfig(String[] locations) {
  for (String location : locations) {
   ClassPathResource resource = new ClassPathResource(location,
     this.classLoader);
   if (resource.exists()) {
    return "classpath:" + location;
   }
  }
  return null;
 }

可知使用ClassPathResource类去查找,下面看ClassPathResource的exists方法:

public boolean exists() {
  return (resolveURL() != null);
 }

 
 protected URL resolveURL() {
  if (this.clazz != null) {
   return this.clazz.getResource(this.path);
  }
  else if (this.classLoader != null) {
   return this.classLoader.getResource(this.path);
  }
  else {
   return ClassLoader.getSystemResource(this.path);
  }
 }

可知是使用 this.classLoader.getResource(this.path); 去查找这里classLoader为AppClassloader。

如果代码(8)没有查找到配置,则执行点(12),代码12逻辑和代码(8)类似只是查找文件名字不一样,下面看下:

protected String[] getSpringConfigLocations() {
  String[] locations = getStandardConfigLocations();
  for (int i = 0; i < locations.length; i++) {
   String extension = StringUtils.getFilenameExtension(locations[i]);
   locations[i] = locations[i].substring(0,
     locations[i].length() - extension.length() - 1) + "-spring."
     + extension;
  }
  return locations;
 }

可知是在getStandardConfigLocations的文件名上拼接spring,拼接后的文件名为:

“` “logback-test-spring.groovy”, “logback-test-spring.xml”, “logback-spring.groovy”,”logback-spring.xml” “

综上所述SpringBoot首先去查找标准的日志配置文件,如果找不到在去找拼接Spring的配置的文件。

那么上面我们说了应用中是引入了一个含有logback.xml的jar包,而这个jar包也是使用appclassloader加载的,所以在执行步骤(8)的时候找到了jar包里面的logback.xml,所以就不会再去执行步骤(12)来找我们自定义的logback-spring.xml了。

四、问题解决

方案一,修改我们的配置文件为logback.xml,这样在步骤(8)的时候会首先查找logback.xml,应该是可以找到的。

方案二、避免二方包里面含有logback.xml,这种情况下,无论我们自己的配置是logback-spring.xml还是logback.xml都不会有问题。

五、总结

日常开发中二方包里面不要带有日志配置文件,二方库中使用日志一般都是使用代码创建的方式。

以上就是本文的全部内容,希望对大家的学习有所帮助,也希望大家多多支持脚本之家。

更多精彩内容其他人还在看

Java基础之反射原理与用法详解

这篇文章主要介绍了Java基础之反射原理与用法,结合实例形式详细分析了java反射的相关概念、原理、使用方法与操作注意事项,需要的朋友可以参考下
收藏 0 赞 0 分享

java字符串的截取方法substring()代码解析

这篇文章主要介绍了java字符串的截取方法substring()代码解析,文中通过示例代码介绍的非常详细,对大家的学习或者工作具有一定的参考学习价值,需要的朋友可以参考下
收藏 0 赞 0 分享

Mybatis一对多关联关系映射实现过程解析

这篇文章主要介绍了Mybatis一对多关联关系映射实现过程解析,文中通过示例代码介绍的非常详细,对大家的学习或者工作具有一定的参考学习价值,需要的朋友可以参考下
收藏 0 赞 0 分享

Java整数和字符串相互转化实例详解

这篇文章主要介绍了Java整数和字符串相互转化实例详解,文中通过示例代码介绍的非常详细,对大家的学习或者工作具有一定的参考学习价值,需要的朋友可以参考下
收藏 0 赞 0 分享

Spring Boot 项目设置网站图标的方法

这篇文章主要介绍了Spring Boot 项目设置网站图标的方法,本文给大家介绍的非常详细,具有一定的参考借鉴价值,需要的朋友可以参考下
收藏 0 赞 0 分享

java多态机制原理特点详解

在本篇文章里小编给大家分享的是关于java多态机制原理特点详解,有需要的朋友们可以跟着学习下。
收藏 0 赞 0 分享

Jmeter如何添加循环控制器

这篇文章主要介绍了Jmeter如何添加循环控制器,文中通过示例代码介绍的非常详细,对大家的学习或者工作具有一定的参考学习价值,需要的朋友可以参考下
收藏 0 赞 0 分享

java虚拟机创建失败的原因整理

在本篇文章里小编给大家整理了关于创建java虚拟机失败的解决方法和知识点,需要的朋友们可以参考学习下。
收藏 0 赞 0 分享

Java如何把int类型转换成byte

这篇文章主要介绍了Java如何把int类型转换成byte,文中通过示例代码介绍的非常详细,对大家的学习或者工作具有一定的参考学习价值,需要的朋友可以参考下
收藏 0 赞 0 分享

linux中java获取路径的实例代码

在本篇文章里小编给大家整理的是一篇关于linux中java获取路径的实例代码以及相关知识点,有兴趣的朋友们可以学习参考下。
收藏 0 赞 0 分享
查看更多