首先我们设计了模块层次图,当然图中只是给出一种实现方式,不局限于此。具体见下图。
主要功能介绍如下:
1)请求接口层。处理HTTP请求,及响应
2)分发层。由接口层传入请求,然后具体分析请求类型,分发至不同的处理器
3)业务逻辑层。这里是我们的具体业务逻辑了,根据请求,实现具体的业务逻辑。
4)数据层。我们在实现某个应用时可能需要访问数据,可以是数据库或者是文件。如果是简单应用,可能没有这一层。
其实,具体的应用可以在这个结构上去扩展,可以扩展消息对象层、业务对象层、数据访问层、功能管理层等。这里只是提供一种思路,不局限于此。

根据层次图,设计流程图,具体讲述实现的各个过程。以便了解整个处理过程。如下图所示:

根据流程图,我们能够清晰的了解整个流程,消息处理的具体实现步骤。
下面我们针对每个流程进行代码实现。
一、接收HTTP请求
我们需要一个HttpHandler或者一个网页,来处理微信服务端HTTP请求。
这里我们使用了HttpHandler。因为其灵活性高,性能好。
具体实现如下。
public class WeiXinHttpHandler:IHttpHandler
{
/// <summary>
///
/// </summary>
public bool IsReusable
{
get { return true; }
}
/// <summary>
/// 处理请求
/// </summary>
/// <param name="context"></param>
public void ProcessRequest(HttpContext context)
{
//由微信服务接收请求,具体处理请求
WeiXinService wxService = new WeiXinService(context.Request);
string responseMsg = wxService.Response();
context.Response.Clear();
context.Response.Charset = "UTF-8";
context.Response.Write(responseMsg);
context.Response.End();
}
}
如果是HTTPHandler,需要在配置文件中,配置具体的应用。具体的节点配置,我们不作说明。直接给出例子,配置HttpHandler节点如下
<httpHandlers> <add verb="*" path="WXService.ashx" type="namespace.WeiXinHttpHandler,WXWeb" validate="true"/> </httpHandlers>
二、分发请求
为了能功能封装,我们也将此封装在了处理组件中。其实可以放置在HttpHandler中的。
1)验证签名
如果是首次请求,需要验证签名。就相当于一次HTTP握手。之前在上一章中,设置的服务器URL以及token值,这个功能就是检验是否链接成功。
这个请求是GET请求。以下具体说明(官方):
业务逻辑:
加密/校验流程:
<1> 将token、timestamp、nonce三个参数进行字典序排序
<2> 将三个参数字符串拼接成一个字符串进行SHA1加密
<3> 开发者获得加密后的字符串可与signature对比,标识该请求来源于微信
而官方只提供了PHP的代码示例,很多东西在C#中并非直译既得。所以这里面也有一些具体处理。先看官方的代码:
private function checkSignature()
{
$signature = $_GET["signature"];
$timestamp = $_GET["timestamp"];
$nonce = $_GET["nonce"];
$token = TOKEN;
$tmpArr = array($token, $timestamp, $nonce);
sort($tmpArr);
$tmpStr = implode( $tmpArr );
$tmpStr = sha1( $tmpStr );
if( $tmpStr == $signature ){
return true;
}else{
return false;
}
}
我们将其翻译成C#版本:
/// <summary>
/// 检查签名
/// </summary>
/// <param name="request"></param>
/// <returns></returns>
private bool CheckSignature()
{
string signature = Request.QueryString[SIGNATURE];
string timestamp = Request.QueryString[TIMESTAMP];
string nonce = Request.QueryString[NONCE];
List<string> list = new List<string>();
list.Add(TOKEN);
list.Add(timestamp);
list.Add(nonce);
//排序
list.Sort();
//拼串
string input = string.Empty;
foreach (var item in list)
{
input += item;
}
//加密
string new_signature = SecurityUtility.SHA1Encrypt(input);
//验证
if (new_signature == signature)
{
return true;
}
else
{
return false;
}
}
这里需要SHA1加密,具体的算法如下:
/// <summary>
/// SHA1加密
/// </summary>
/// <param name="intput">输入字符串</param>
/// <returns>加密后的字符串</returns>
public static string SHA1Encrypt(string intput)
{
byte[] StrRes = Encoding.Default.GetBytes(intput);
HashAlgorithm mySHA = new SHA1CryptoServiceProvider();
StrRes = mySHA.ComputeHash(StrRes);
StringBuilder EnText = new StringBuilder();
foreach (byte Byte in StrRes)
{
EnText.AppendFormat("{0:x2}", Byte);
}
return EnText.ToString();
}
2)分发请求
接下来就是具体的消息请求了,这里都是POST请求。
因为有多种消息类型,我们通过工厂类来进行封装,然后每种消息都有专门的处理器来进行处理。具体实现逻辑:
/// <summary>
/// 处理请求
/// </summary>
/// <returns></returns>
private string ResponseMsg()
{
string requestXml = Common.ReadRequest(this.Request);
IHandler handler = HandlerFactory.CreateHandler(requestXml);
if (handler != null)
{
return handler.HandleRequest();
}
return string.Empty;
}
处理请求的对外方法(HttpHandler调用的方法就是这个了),即:
/// <summary>
/// 处理请求,产生响应
/// </summary>
/// <returns></returns>
public string Response()
{
string method = Request.HttpMethod.ToUpper();
//验证签名
if (method == "GET")
{
if (CheckSignature())
{
return Request.QueryString[ECHOSTR];
}
else
{
return "error";
}
}
//处理消息
if (method == "POST")
{
return ResponseMsg();
}
else
{
return "无法处理";
}
}
三、消息处理器具体处理消息
1)消息类型
首先我们来看下,具体的消息类型,其实上一张中已经明确给了消息的接口。
这里再看具体看一下,请求的消息类型有哪些,回复的消息类型有哪些等。
千万要注意,请求的消息是文本类型,回复的消息,不一定也是文本哦,可以是图文、音乐等任意一种可回复的消息。具体见下表所示。

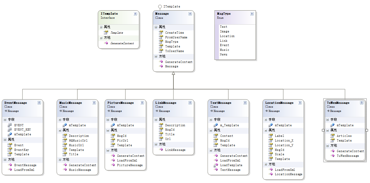
2)根据具体的消息接口,设计消息类。
这里给出类图,供参考。

3)针对不同的消息,会有不同的处理器,来看下具体的类图。

4)具体业务处理
每个handler里面就是可以处理具体请求。输入的什么消息,访问那些数据,调用服务等,都在这里处理。
还是建议大家对具体的业务进行单独封装,在Handler中,只提供调用的接口。
因为随着业务的增加,一个Handler可能要处理很多业务,如果所有的操作逻辑都写在这里,势必影响阅读,也不易于维护与扩展。
5)产生回复消息
在处理完请求后,需要生成回复消息,响应到终端。消息格式,就是我们介绍那些消息类型,但必须是可用于回复的,当前支持的有:文本、图文、音乐等。
一定要明确:回复的消息类型不一定要与请求的消息类型一样,比如,请求是文本,回复的可以是图文、音乐。
产生回复消息的过程,其实,就是特定的消息对象格式化为对应的XML的过程,然后将XML响应至微信服务器。
6)实例
这里以微信用户关注公众账号,然后服务端处理处理事件请求,登记用户,并提示欢迎信息。
class EventHandler : IHandler
{
/// <summary>
/// 请求的xml
/// </summary>
private string RequestXml { get; set; }
/// <summary>
/// 构造函数
/// </summary>
/// <param name="requestXml"></param>
public EventHandler(string requestXml)
{
this.RequestXml = requestXml;
}
/// <summary>
/// 处理请求
/// </summary>
/// <returns></returns>
public string HandleRequest()
{
string response = string.Empty;
EventMessage em = EventMessage.LoadFromXml(RequestXml);
if (em.Event == EventType.Subscribe)
{
//注册用户
User user = new User();
user.OpenID = em.FromUserName;
UserManager.Regester(user);
//回复欢迎消息
TextMessage tm = new TextMessage();
tm.ToUserName = em.FromUserName;
tm.FromUserName = em.ToUserName;
tm.CreateTime = Common.GetNowTime();
tm.Content = "欢迎您关注xxx,我是小微。有什么我能帮助您的吗?";
response = tm.GenerateContent();
}
return response;
}
}
四、HTTP响应
最后将处理结果返回至最初HttpHandler,响应给微信服务器,直接Response处理。这也是在最开始设计的HttpHandler中实现的。
下面是代码片段,具体可见一、Http请求
context.Response.Clear(); context.Response.Charset = "UTF-8"; context.Response.Write(responseMsg); context.Response.End();
以上就是本文的全部内容,希望对大家的学习有所帮助,也希望大家多多支持脚本之家。