首先说明:如果没有进入调试模式的话,默认的调试窗口如下:
开始前的准备:
新建控制台程序DebugWindowDemo:
修改Program.cs 的代码为:
class S
{
public static void Main()
{
pcount = Environment.ProcessorCount;
Console.WriteLine("Proc count = " + pcount);
ThreadPool.SetMinThreads(4, -1);
ThreadPool.SetMaxThreads(4, -1);
t1 = new Task(A, 1);
t2 = new Task(A, 2);
t3 = new Task(A, 3);
t4 = new Task(A, 4);
Console.WriteLine("Starting t1 " + t1.Id.ToString());
t1.Start();
Console.WriteLine("Starting t2 " + t2.Id.ToString());
t2.Start();
Console.WriteLine("Starting t3 " + t3.Id.ToString());
t3.Start();
Console.WriteLine("Starting t4 " + t4.Id.ToString());
t4.Start();
Console.ReadLine();
}
static void A(object o)
{
B(o);
}
static void B(object o)
{
C(o);
}
static void C(object o)
{
int temp = (int)o;
Interlocked.Increment(ref aa);
while (aa < 4)
{
}
if (temp == 1)
{
// BP1 - all tasks in C
Debugger.Break();
waitFor1 = false;
}
else
{
while (waitFor1)
{
}
}
switch (temp)
{
case 1:
D(o);
break;
case 2:
F(o);
break;
case 3:
case 4:
I(o);
break;
default:
Debug.Assert(false, "fool");
break;
}
}
static void D(object o)
{
E(o);
}
static void E(object o)
{
// break here at the same time as H and K
while (bb < 2)
{
}
//BP2 - 1 in E, 2 in H, 3 in J, 4 in K
Debugger.Break();
Interlocked.Increment(ref bb);
//after
L(o);
}
static void F(object o)
{
G(o);
}
static void G(object o)
{
H(o);
}
static void H(object o)
{
// break here at the same time as E and K
Interlocked.Increment(ref bb);
Monitor.Enter(mylock);
while (bb < 3)
{
}
Monitor.Exit(mylock);
//after
L(o);
}
static void I(object o)
{
J(o);
}
static void J(object o)
{
int temp2 = (int)o;
switch (temp2)
{
case 3:
t4.Wait();
break;
case 4:
K(o);
break;
default:
Debug.Assert(false, "fool2");
break;
}
}
static void K(object o)
{
// break here at the same time as E and H
Interlocked.Increment(ref bb);
Monitor.Enter(mylock);
while (bb < 3)
{
}
Monitor.Exit(mylock);
//after
L(o);
}
static void L(object oo)
{
int temp3 = (int)oo;
switch (temp3)
{
case 1:
M(oo);
break;
case 2:
N(oo);
break;
case 4:
O(oo);
break;
default:
Debug.Assert(false, "fool3");
break;
}
}
static void M(object o)
{
// breaks here at the same time as N and Q
Interlocked.Increment(ref cc);
while (cc < 3)
{
}
//BP3 - 1 in M, 2 in N, 3 still in J, 4 in O, 5 in Q
Debugger.Break();
Interlocked.Increment(ref cc);
while (true)
Thread.Sleep(500); // for ever
}
static void N(object o)
{
// breaks here at the same time as M and Q
Interlocked.Increment(ref cc);
while (cc < 4)
{
}
R(o);
}
static void O(object o)
{
Task t5 = Task.Factory.StartNew(P, TaskCreationOptions.AttachedToParent);
t5.Wait();
R(o);
}
static void P()
{
Console.WriteLine("t5 runs " + Task.CurrentId.ToString());
Q();
}
static void Q()
{
// breaks here at the same time as N and M
Interlocked.Increment(ref cc);
while (cc < 4)
{
}
// task 5 dies here freeing task 4 (its parent)
Console.WriteLine("t5 dies " + Task.CurrentId.ToString());
waitFor5 = false;
}
static void R(object o)
{
if ((int)o == 2)
{
//wait for task5 to die
while (waitFor5) { ;}
int i;
//spin up all procs
for (i = 0; i < pcount - 4; i++)
{
Task t = Task.Factory.StartNew(() => { while (true);});
Console.WriteLine("Started task " + t.Id.ToString());
}
Task.Factory.StartNew(T, i + 1 + 5, TaskCreationOptions.AttachedToParent); //scheduled
Task.Factory.StartNew(T, i + 2 + 5, TaskCreationOptions.AttachedToParent); //scheduled
Task.Factory.StartNew(T, i + 3 + 5, TaskCreationOptions.AttachedToParent); //scheduled
Task.Factory.StartNew(T, i + 4 + 5, TaskCreationOptions.AttachedToParent); //scheduled
Task.Factory.StartNew(T, (i + 5 + 5).ToString(), TaskCreationOptions.AttachedToParent); //scheduled
//BP4 - 1 in M, 2 in R, 3 in J, 4 in R, 5 died
Debugger.Break();
}
else
{
Debug.Assert((int)o == 4);
t3.Wait();
}
}
static void T(object o)
{
Console.WriteLine("Scheduled run " + Task.CurrentId.ToString());
}
static Task t1, t2, t3, t4;
static int aa = 0;
static int bb = 0;
static int cc = 0;
static bool waitFor1 = true;
static bool waitFor5 = true;
static int pcount;
static S mylock = new S();
}
由于Debugger.Break();
所以当执行到这里的时候,Debugger会中断。
这个时候再看看调试窗口会发现多了几个窗口:
点击调试->窗口->并行任务,界面如下:
按下F5,继续运行:
双击查看相应等待的任务,就可以知道这个工作线程为什么等待了。
例如:
继续按F5,运行,你应该会看到:
总之关于当前运行的并行任务你都可以看的到。
关闭程序,重新F5,进入调试模式
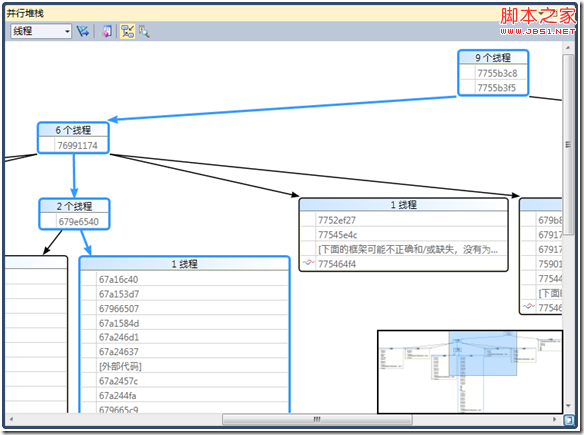
选择调试->窗口->并行堆栈
可以看到:
其中蓝线代表当前正在执行的线程。
如果右键点击方法视图的S.C ,可以看到右键菜单如下:
点击切换方法视图

可以看到:
关闭程序,重新F5,进入调试模式
点击调试->窗口->线程:
可以看到:
当前控制台的所有线程都在这里。
在线程上点击右键可以冻结线程:
冻结线程也就是Pause线程,
冻结的线程可以被解冻,也就是Resume。
其他的窗口:
调试->窗口->模块:可以看到当前程序加载的所有模块。
调试->窗口->进程:
调试->窗口->反汇编:
调试->窗口->寄存器:
调试->窗口->调用堆栈:
调用堆栈窗口是比较常用的窗口:
上图表示先调用A方法,接着B方法,接着C方法。
也可以认为是C方法是B调用,而B方法是A调用的。
其他窗口比较常用,就不介绍了,是不是有一些你没用到的窗口呢?