eclemma是什么?eclemma怎么安装?eclemma怎么使用?eclemma是专为Eclipse打造的一款使用方便的Java代码覆盖工具,基于EMMA,eclemma可让你在Eclipse工作平台中使用强大的Java代码覆盖工具EMMA,用于实际项目开发,覆盖率能保证代码的逻辑正确率,使用这个review代码都不出问题。后来,关于eclemma先介绍到这里,接下来就让我们一起去看看eclemma的安装与简单使用的方法教程吧!
一. 安装
有两种安装方法
1. 下载安装(推荐)
地址: http://sourceforge.net/projects/eclemma/
安装方法: 解压到[eclipse_home]\dropins里
目录看起来是这样滴

本人使用的adt的eclipse,打开eclipse-》help-》install new software-》add-》local-》选择你下载的eclemma,点OK就可以安装,然后提示重启,
这时就可以使用
2. 在线安装
地址: http://update.eclemma.org/
二.简单使用教程
1. 编写代码

2. 执行java代码
3. 用eclemma执行
右键选择coverage As-》java application
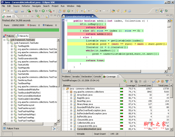
4. 查看结果
结果如图所示

5. 结果分析
红色代表未执行
黄色代表条件没有全部执行
绿色代表执行过了
6. 注意事项
第一条红色是因为没有new过对象
当然, 一般不会直接跑java代码, 而是junit代码
MyEclipse的离线安装插件
很多时候,我们都已经把插件下载下来了,因此并不需要离线安装。下面介绍MyEclipse离线安装插件的方式。
1、打开MyEclipse Configuration Center。 Help->MyEclipse Configuration Center->Software

2、打开更新插件网站窗口, 添加本地下载的插件(features,plugins上一级目录)


3、把刚刚装载的插件加至配置文件

4、应用变更


5、应用后会出现插件安装界面,一步一步选择就好了
教程结束,以上就是关于eclemma怎么安装?eclemma的安装与简单使用图文教程的全部内容,如果你觉得这篇文章还不错,而且对你有帮助,那就赶快分享给更多的人看到吧!更多精彩,尽在脚本之家网站!