一、路由方案
原生的路由方案缺点:
显式:直接的类依赖,耦合严重
隐式:规则集中式管理,协作困难
Manifest扩展性较差
跳转过程无法控制
失败无法降级
ARouter的优势:
使用注解,实现了映射关系自动注册 与 分布式路由管理
编译期间处理注解,并生成映射文件,没有使用反射,不影响运行时性能
映射关系按组分类、多级管理,按需初始化
灵活的降级策略,每次跳转都会回调跳转结果,避免StartActivity()一旦失败将会抛出运营级异常
自定义拦截器,自定义拦截顺序,可以对路由进行拦截,比如登录判断和埋点处理
支持依赖注入,可单独作为依赖注入框架使用,从而实现 跨模块API调用
支持直接解析标准URL进行跳转,并自动注入参数到目标页面中
支持获取Fragment
支持多模块使用,支持组件化开发
…….
这么多好处,是时候来了解一下 ARouter 了。
二、ARouter框架

上图是根据 ARouter 一次基本的路由导航过程,整理的基本框架图,涉及到主要流程,下面进行详细介绍。
三、路由管理
1.注册
通过注解,在编译时收集使用了注解的类或变量并经过Android Process Tool处理进行统一管理。
包含三种注解@Autowired,@Interceptor,@Route。
@Route
注解定义
String path();//路径URL字符串 String group() default "";//组名,默认为一级路径名;一旦被设置,跳转时必须赋值 String name() default "undefined";//该路径的名称,用于产生JavaDoc int extras() default Integer.MIN_VALUE;//额外配置的开关信息;譬如某些页面是否需要网络校验、登录校验等 int priority() default -1;//该路径的优先级
实现 @Route 注解
BlankFragment @Route(path = "/test/fragment") Test1Activity @Route(path = "/test/activity1")
该注解主要用于描述路由中的路径URL信息,使用该注解标注的类将被自动添加至路由表中。
@Autowired
注解定义
boolean required() default false; String desc() default "No desc.";
实现 @Autowired 注解
@Autowired int age = 10; @Autowired HelloService helloService;
该注解是在页面跳转时参数传递用的。目标Class中使用该注解标志的变量,会在页面被路由打开的时候,在调用 inject() 后自动赋予传递的参数值。
@Interceptor
注解定义
int priority();//该拦截器的优先级 String name() default "Default";//该拦截器的名称,用于产生JavaDoc
实现 @Interceptor 注解
一般应用于IInterceptor的实现类,是路由跳转过程中的拦截器,不分module,应用全局。
@Interceptor(priority = 7)
public class Test1Interceptor implements IInterceptor {
@Override
public void process(final Postcard postcard, final InterceptorCallback callback) {
............
}
}
2.收集
在编译期间自动生成映射文件,arouter-compiler实现了一些注解处理器,目标在于生成映射文件与辅助文件。

三种类型的注解处理器,都实现了 AbstractProcessor ,主要功能如下:
首先通过注解处理器扫出被标注的类文件
按照不同种类的源文件进行分类
按照固定的命名格式生成映射文件
这样就可以在运行期初始化的时候通过固定的包名来加载映射文件。
关于注解处理的源码详解见 阿里路由框架--ARouter 源码解析之Compiler 。

以官方demo为例,通过注解处理器,按照固定的命名格式生成映射文件。
具体以 ARouter$$Root$$app 为例,看下注解处理器生成的类文件的内容:
public class ARouter$$Root$$app implements IRouteRoot {
@Override
public void loadInto(Map<String, Class<? extends IRouteGroup>> routes) {
routes.put("service", ARouter$$Group$$service.class);
routes.put("test", ARouter$$Group$$test.class);
}
}
通过调用 loadInto() 方法将其管理的 group 类文件加载到集合中,方便后续路由查找。
3.加载
前面的收集都是在编译器处理获得的,那么加载就是到了运行期。 ARouter 为了避免内存和性能损耗,提出了“分组管理,按需加载”的方式。在前面的编译处理的过程中,已经按照不同种类生成对应的映射文件。
以官方demo为示例,一个app模块有一个Root结点,管理各个Group分组,每个Group分组下有着多个界面;此外app模块下还有着Interceptor结点,以及provider结点。
其中Interceptor结点对应于自定义的拦截器,provider结点对应于IOC,以实现跨模块API调用。
ARouter 在初始化的时候只会一次性地加载所有的root结点,而不会加载任何一个Group结点,这样就会极大地降低初始化时加载结点的数量。当某一个分组下的某一个页面第一次被访问的时候,整个分组的全部页面都会被加载进去。
初始加载
ARouter 其实是一个代理类,它的所有函数实现都交给 _ARouter 去实现,两个都是单例模式。
public static void init(Application application) {//静态函数进行初始化,不依赖对象
if (!hasInit) {
logger = _ARouter.logger; //持有 日志打印的 全局静态标量
_ARouter.logger.info(Consts.TAG, "ARouter init start.");//打印 ARouter初始化日志
hasInit = _ARouter.init(application);//移交 _ARouter去 初始化
if (hasInit) {
_ARouter.afterInit();
}
_ARouter.logger.info(Consts.TAG, "ARouter init over.");//打印 ARouter初始化日志
}
}
继续看一下 _ARouter 的初始化方法
protected static synchronized boolean init(Application application) {
mContext = application;// Application的上下文
LogisticsCenter.init(mContext, executor);//移交逻辑中心进行初始化,并传入线城池对象
logger.info(Consts.TAG, "ARouter init success!");//打印日志
hasInit = true;//标示是否初始化完成
// It's not a good idea.
// if (Build.VERSION.SDK_INT > Build.VERSION_CODES.ICE_CREAM_SANDWICH) {
// application.registerActivityLifecycleCallbacks(new AutowiredLifecycleCallback());
// }
return true;
}
继续往下走,看 LogisticsCenter 的初始化方法
public synchronized static void init(Context context, ThreadPoolExecutor tpe) throws HandlerException {
mContext = context; //静态持有Application的上下文
executor = tpe;//静态持有 线城池
try {
// These class was generate by arouter-compiler.
// 通过指定包名com.alibaba.android.arouter.routes,找到所有 编译期产生的routes目录下的类名(不包含装载类)
List<String> classFileNames = ClassUtils.getFileNameByPackageName(mContext, ROUTE_ROOT_PAKCAGE);
for (String className : classFileNames) {//组别列表com.alibaba.android.arouter.routes.ARouter\$\$Root
if (className.startsWith(ROUTE_ROOT_PAKCAGE + DOT + SDK_NAME + SEPARATOR + SUFFIX_ROOT)) {
// This one of root elements, load root.
((IRouteRoot) (Class.forName(className).getConstructor().newInstance())).loadInto(Warehouse.groupsIndex);
} else if (className.startsWith(ROUTE_ROOT_PAKCAGE + DOT + SDK_NAME + SEPARATOR + SUFFIX_INTERCEPTORS)) {//模块内的拦截器列表com.alibaba.android.arouter.routes.ARouter\$\$Interceptors
// Load interceptorMeta
((IInterceptorGroup) (Class.forName(className).getConstructor().newInstance())).loadInto(Warehouse.interceptorsIndex);
} else if (className.startsWith(ROUTE_ROOT_PAKCAGE + DOT + SDK_NAME + SEPARATOR + SUFFIX_PROVIDERS)) {//IOC的动作路由列表com.alibaba.android.arouter.routes.ARouter\$\$Providers
// Load providerIndex
((IProviderGroup) (Class.forName(className).getConstructor().newInstance())).loadInto(Warehouse.providersIndex);
}
}
if (Warehouse.groupsIndex.size() == 0) {
logger.error(TAG, "No mapping files were found, check your configuration please!");
}
if (ARouter.debuggable()) {
logger.debug(TAG, String.format(Locale.getDefault(), "LogisticsCenter has already been loaded, GroupIndex[%d], InterceptorIndex[%d], ProviderIndex[%d]", Warehouse.groupsIndex.size(), Warehouse.interceptorsIndex.size(), Warehouse.providersIndex.size()));
}
} catch (Exception e) {
throw new HandlerException(TAG + "ARouter init logistics center exception! [" + e.getMessage() + "]");
}
}
通过上述代码,实现了“分组管理,按需加载”的方式,加载了对应的三个注解处理器生成的类中管理的结点到路由集合中。

其中内存仓库 Warehouse 缓存了全局应用的组别的清单列表、IOC的动作路由清单列表、模块内的拦截器清单列表,3个map对象。
class Warehouse {
// Cache route and metas
static Map<String, Class<? extends IRouteGroup>> groupsIndex = new HashMap<>();//组别的列表 包含了组名与对应组内的路由清单列表Class的映射关系
static Map<String, RouteMeta> routes = new HashMap<>();//组内的路由列表 包含了对应分组下的,路由URL与目标对象Class的映射关系
// Cache provider
static Map<Class, IProvider> providers = new HashMap<>(); //缓存IOC 目标class与已经创建了的对象
static Map<String, RouteMeta> providersIndex = new HashMap<>();//IOC 的动作路由列表包含了使用依赖注入方式的某class的 路由URL 与class映射关系
// Cache interceptor
//模块内的拦截器列表 包含了某个模块下的拦截器 与 优先级的映射关系
static Map<Integer, Class<? extends IInterceptor>> interceptorsIndex = new UniqueKeyTreeMap<>("More than one interceptors use same priority [%s]");
static List<IInterceptor> interceptors = new ArrayList<>();//已排序的拦截器实例对象
}
四、路由查找
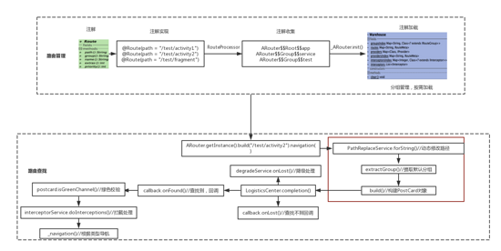
ARouter.getInstance().build("/test/activity2").navigation();</pre>
以上述例子为例,看一下 ARouter 路由查找的过程。首先看一下 build 过程
1. build()
public Postcard build(String path) {
return _ARouter.getInstance().build(path);
}
protected Postcard build(String path) {
if (TextUtils.isEmpty(path)) {
throw new HandlerException(Consts.TAG + "Parameter is invalid!");
} else {
PathReplaceService pService = ARouter.getInstance().navigation(PathReplaceService.class);
if (null != pService) {
path = pService.forString(path);
}
return build(path, extractGroup(path));
}
}
其使用了代理类_ARouter的build()并构建和返回PostCard对象。 一个Postcard对象就对应了一次路由请求,作用于本次路由全过程。
这部分代码主要包含两个部分:
首先来看一下PathReplaceService.class接口:
public interface PathReplaceService extends IProvider {
/**
* For normal path.
*
* @param path raw path
*/
String forString(String path);
/**
* For uri type.
*
* @param uri raw uri
*/
Uri forUri(Uri uri);
}
主要包含forString()和forUri两个方法,针对路径进行预处理,实现 “运行期动态修改路由”。
接下下,继续通过build(path, extractGroup(path))进行路由导航,其中extractGroup()是从路径中获取默认的分组信息。
然后build()方法会返回一个Postcard对象,并把对应的路径和分组信息传入该对象。
分析完上面的过程,下面来详细看下PathReplaceService pService = ARouter.getInstance().navigation(PathReplaceService.class);中的navigation()方法,该方法实际调用了代理类_ARouter的navigation(Class<? extends T> service)方法。
2. navigation(Class<? extends T> service)
protected <T> T navigation(Class<? extends T> service) {
try {
Postcard postcard = LogisticsCenter.buildProvider(service.getName());
// Compatible 1.0.5 compiler sdk.
if (null == postcard) { // No service, or this service in old version.
postcard = LogisticsCenter.buildProvider(service.getSimpleName());
}
LogisticsCenter.completion(postcard);
return (T) postcard.getProvider();
} catch (NoRouteFoundException ex) {
logger.warning(Consts.TAG, ex.getMessage());
return null;
}
}
首先 LogisticsCenter.buildProvider(service.getName()) 根据 Warehouse 保存的 providersIndex 的信息查找并构建返回一个 PostCard 对象
然后执行 LogisticsCenter.completion(postcard) ,该方法会根据 Warehouse 保存的 routes 的路由信息完善postcard对象,该方法在下面还会出现,到时候具体介绍
再回到上文介绍 ARouter.getInstance().build("/test/activity2").navigation() ,返回 PostCard 对象后,开始调用对应的 navigation() 方法。
3. navigation()
观察 PostCard 中的该方法
public Object navigation() {
return navigation(null);
}
public Object navigation(Context context) {
return navigation(context, null);
}
public Object navigation(Context context, NavigationCallback callback) {
return ARouter.getInstance().navigation(context, this, -1, callback);
}
public void navigation(Activity mContext, int requestCode) {
navigation(mContext, requestCode, null);
}
public void navigation(Activity mContext, int requestCode, NavigationCallback callback) {
ARouter.getInstance().navigation(mContext, this, requestCode, callback);
}
最终调用了 ARouter 中的 navigation() 方法,在其中其实是调用了 _ARouter 中的 navigation() 方法。
该方法包含查找回调的调用、降级处理、拦截器处理具体路由操作。
protected Object navigation(final Context context, final Postcard postcard, final int requestCode, final NavigationCallback callback) {
try {
LogisticsCenter.completion(postcard);
} catch (NoRouteFoundException ex) {
logger.warning(Consts.TAG, ex.getMessage());
if (debuggable()) { // Show friendly tips for user.
Toast.makeText(mContext, "There's no route matched!\n" +
" Path = [" + postcard.getPath() + "]\n" +
" Group = [" + postcard.getGroup() + "]", Toast.LENGTH_LONG).show();
}
if (null != callback) {
callback.onLost(postcard);//触发路由查找失败
} else { // No callback for this invoke, then we use the global degrade service.
DegradeService degradeService = ARouter.getInstance().navigation(DegradeService.class);
if (null != degradeService) {
degradeService.onLost(context, postcard);
}
}
return null;
}
//找到了路由元信息,触发路由查找的回调
if (null != callback) {
callback.onFound(postcard);
}
//绿色通道校验 需要拦截处理
if (!postcard.isGreenChannel()) { // It must be run in async thread, maybe interceptor cost too mush time made ANR.
//调用拦截器截面控制器,遍历内存仓库的自定义拦截器,并在异步线程中执行拦截函数
interceptorService.doInterceptions(postcard, new InterceptorCallback() {
/**
* Continue process
*
* @param postcard route meta
*/
@Override
public void onContinue(Postcard postcard) {
_navigation(context, postcard, requestCode, callback);
}
/**
* Interrupt process, pipeline will be destory when this method called.
*
* @param exception Reson of interrupt.
*/
@Override
public void onInterrupt(Throwable exception) {
if (null != callback) {
callback.onInterrupt(postcard);
}
logger.info(Consts.TAG, "Navigation failed, termination by interceptor : " + exception.getMessage());
}
});
} else {
return _navigation(context, postcard, requestCode, callback);
}
return null;
}
其中最重要的两个方法就是 LogisticsCenter.completion() 和 _navigation() ,下面详细介绍。
public synchronized static void completion(Postcard postcard) {
if (null == postcard) {
throw new NoRouteFoundException(TAG + "No postcard!");
}
//根据路径URL获取到路径元信息
RouteMeta routeMeta = Warehouse.routes.get(postcard.getPath());
if (null == routeMeta) { // Maybe its does't exist, or didn't load.
//可能没加载组内清单路径,从组别的清单列表拿到对应组
Class<? extends IRouteGroup> groupMeta = Warehouse.groupsIndex.get(postcard.getGroup()); // Load route meta.
if (null == groupMeta) {
throw new NoRouteFoundException(TAG + "There is no route match the path [" + postcard.getPath() + "], in group [" + postcard.getGroup() + "]");
} else {
//将该组的组内清单列表加入到内存仓库中,并把组别移除
try {
if (ARouter.debuggable()) {
logger.debug(TAG, String.format(Locale.getDefault(), "The group [%s] starts loading, trigger by [%s]", postcard.getGroup(), postcard.getPath()));
}
IRouteGroup iGroupInstance = groupMeta.getConstructor().newInstance();
iGroupInstance.loadInto(Warehouse.routes);
Warehouse.groupsIndex.remove(postcard.getGroup());
if (ARouter.debuggable()) {
logger.debug(TAG, String.format(Locale.getDefault(), "The group [%s] has already been loaded, trigger by [%s]", postcard.getGroup(), postcard.getPath()));
}
} catch (Exception e) {
throw new HandlerException(TAG + "Fatal exception when loading group meta. [" + e.getMessage() + "]");
}
completion(postcard); // 再次触发完善逻辑
}
} else {
postcard.setDestination(routeMeta.getDestination());//目标 class
postcard.setType(routeMeta.getType());//路由类
postcard.setPriority(routeMeta.getPriority());//路由优先级
postcard.setExtra(routeMeta.getExtra());//额外的配置开关信息
Uri rawUri = postcard.getUri();
if (null != rawUri) { // Try to set params into bundle.
Map<String, String> resultMap = TextUtils.splitQueryParameters(rawUri);
Map<String, Integer> paramsType = routeMeta.getParamsType();
if (MapUtils.isNotEmpty(paramsType)) {
// Set value by its type, just for params which annotation by @Param
for (Map.Entry<String, Integer> params : paramsType.entrySet()) {
setValue(postcard,
params.getValue(),
params.getKey(),
resultMap.get(params.getKey()));
}
// Save params name which need auto inject.
postcard.getExtras().putStringArray(ARouter.AUTO_INJECT, paramsType.keySet().toArray(new String[]{}));
}
// Save raw uri
postcard.withString(ARouter.RAW_URI, rawUri.toString());
}
switch (routeMeta.getType()) {
case PROVIDER: // if the route is provider, should find its instance
// Its provider, so it must implement IProvider
Class<? extends IProvider> providerMeta = (Class<? extends IProvider>) routeMeta.getDestination();
IProvider instance = Warehouse.providers.get(providerMeta);
if (null == instance) { // There's no instance of this provider
IProvider provider;
try {
provider = providerMeta.getConstructor().newInstance();
provider.init(mContext);
Warehouse.providers.put(providerMeta, provider);
instance = provider;
} catch (Exception e) {
throw new HandlerException("Init provider failed! " + e.getMessage());
}
}
postcard.setProvider(instance);
postcard.greenChannel(); // Provider should skip all of interceptors
break;
case FRAGMENT:
postcard.greenChannel(); // Fragment needn't interceptors
default:
break;
}
}
}
该方法就是完善 PostCard ,来实现一次路由导航。
接下来介绍另一个方法 _navigation() 。
private Object _navigation(final Context context, final Postcard postcard, final int requestCode, final NavigationCallback callback) {
final Context currentContext = null == context ? mContext : context;
switch (postcard.getType()) {
case ACTIVITY://如果是Acitvity,则实现Intent跳转
// Build intent
final Intent intent = new Intent(currentContext, postcard.getDestination());
intent.putExtras(postcard.getExtras());
// Set flags.
int flags = postcard.getFlags();
if (-1 != flags) {
intent.setFlags(flags);
} else if (!(currentContext instanceof Activity)) { // Non activity, need less one flag.
intent.setFlags(Intent.FLAG_ACTIVITY_NEW_TASK);
}
// Navigation in main looper.
new Handler(Looper.getMainLooper()).post(new Runnable() {
@Override
public void run() {
if (requestCode > 0) { // Need start for result
ActivityCompat.startActivityForResult((Activity) currentContext, intent, requestCode, postcard.getOptionsBundle());
} else {
ActivityCompat.startActivity(currentContext, intent, postcard.getOptionsBundle());
}
if ((-1 != postcard.getEnterAnim() && -1 != postcard.getExitAnim()) && currentContext instanceof Activity) { // Old version.
((Activity) currentContext).overridePendingTransition(postcard.getEnterAnim(), postcard.getExitAnim());
}
if (null != callback) { // Navigation over.
callback.onArrival(postcard);
}
}
});
break;
case PROVIDER://如果是IOC,则返回目标对象实例
return postcard.getProvider();
case BOARDCAST:
case CONTENT_PROVIDER:
case FRAGMENT://如果是Fragment,则返回实例,并填充bundle
Class fragmentMeta = postcard.getDestination();
try {
Object instance = fragmentMeta.getConstructor().newInstance();
if (instance instanceof Fragment) {
((Fragment) instance).setArguments(postcard.getExtras());
} else if (instance instanceof android.support.v4.app.Fragment) {
((android.support.v4.app.Fragment) instance).setArguments(postcard.getExtras());
}
return instance;
} catch (Exception ex) {
logger.error(Consts.TAG, "Fetch fragment instance error, " + TextUtils.formatStackTrace(ex.getStackTrace()));
}
case METHOD:
case SERVICE:
default:
return null;
}
return null;
}
至此我们就完成了一次路由跳转。
以上就是本文的全部内容,希望对大家的学习有所帮助,也希望大家多多支持脚本之家。