大家好,关于Android中Activity的生命周期,网上大多数文章基本都是直接贴图、翻译API,比较笼统含糊不清。

我就用故事来说一说:
有个人叫User,TA养了几只猫,有只猫叫Activity。User见证了Activity猫的一生。

User想要一只小猫(想用一些功能),于是让一只母猫和一只公猫交配(触摸屏幕打开Activity界面),
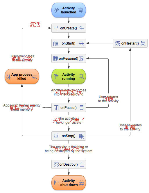
之后经过母猫一段时间的孕育(Activity launched),小猫咪出生了(onCreate),取名叫Activity,放在笼子(App)里养。
主人把它抱出来,小猫咪Activity醒来(onStart)睁开眼(onResume),转转头、伸伸爪子、哭闹着要吃东西...(Activity running)。
然后主人喂食、和它玩(用户在Activity上的操作)...
User觉得和Activity一起的时间差不多够了,就(打开新的Activity)把它关进笼子,和其它猫一边玩去了(Another activity comes into the foreground)。
Activity就开始闭目养神(onPause)...
过了一会儿,主人打开笼子,呼唤它的名字(User returns to the activity),它听到后马上睁开眼(onResume)跑过去和主人玩耍(Activity running)...
后来主人又把它关起来然后走了,Activity继续闭目养神(onPause)...
再后来主人把灯关了(The activity is no longer visible),Activity感觉天黑了就睡了(onStop)...
不知道什么时候,主人又回来了,一边敲笼子、一边叫着Activity的名字(User navigates to the activity),
Activity被从美梦中拉回了现实世界,恢复了状态(onRestart),然后醒来(onStart)睁开眼(onResume)...
就这样不知不觉过了很久...
有一次主人(按下主页、多任务或电源按钮)出远门了,好久没回来,家里的食物不够,很快就被大家吃光了(Apps with higher priority need memory)。
由于Activity很弱小(优先级低)、还被关在笼子里(没有绑定前台Service),所以吃到的食物很少。
几顿饥渴后大家都饿昏了,纷纷进入休克状态(App process killed)。
主人回来时看到可怜的Activity一动不动地躺着,怎么都叫不醒,就赶紧送去兽医院抢救(User navigates to the activity)。
医生给它输了血和营养等(系统重新分给内存),经过一段时间后Activity终于复活了,它感觉好像重新从妈妈的肚子里出来一样(onCreate)。
它醒来(onStart)睁开眼(onResume),和主人打打闹闹(Activity running),过了一会儿主人就带着它回家了...
俗话说,大难不死必有后福,之后主人确实对Activity照顾有加。
可是天有不测风云,有一天Activity被一个坏蛋弄死了(The activity is destroyed by the system)。
Activity死了(onDestroy),User很伤心地把它埋了(Activity shut down)...
User很留恋和Activity在一起的时光,心有不甘,于是重新要了一只小猫,名字仍然叫Activity...
Activity一天天长大,主人对它非常宠爱,但它却越来越叛逆。
终于有一天,主人受够了,觉得Activity实在太可恶(或者没有利用价值)就(点击返回按钮)把它抛弃了(The activity is finished)...
Activity不适应外部恶劣的环境很快就死了(onDestroy),大自然用风和泥土把它埋葬(Activity shut down)...
这就是Activity猫的一生。
ZBLibrary提供了isAlive()、isRunning()等判断Activity、Fragment生命周期状态的方法;
以及runUiThread(Runnable runnable)方法来避免直接runOnUiThread(Runnable runnable)导致在onDestroy后运行崩溃;
还有线程管理类ThreadManager,BaseActivity、BaseFragment内可以runThread(String tag, Runnable runnable)很方便地新开线程,
onDestroy后自动释放,不用担心直接new Thread(runnable).start()在onDestroy后还在运行浪费资源,甚至使用被回收的变量导致崩溃等问题。
ZBLibrary-Android快速开发框架

下载试用
下载地址(觉得不错就Star支持下吧^_^)
https://github.com/TommyLemon/Android-ZBLibrary
以上就是本文的全部内容,希望本文的内容对大家的学习或者工作能带来一定的帮助,同时也希望多多支持脚本之家!